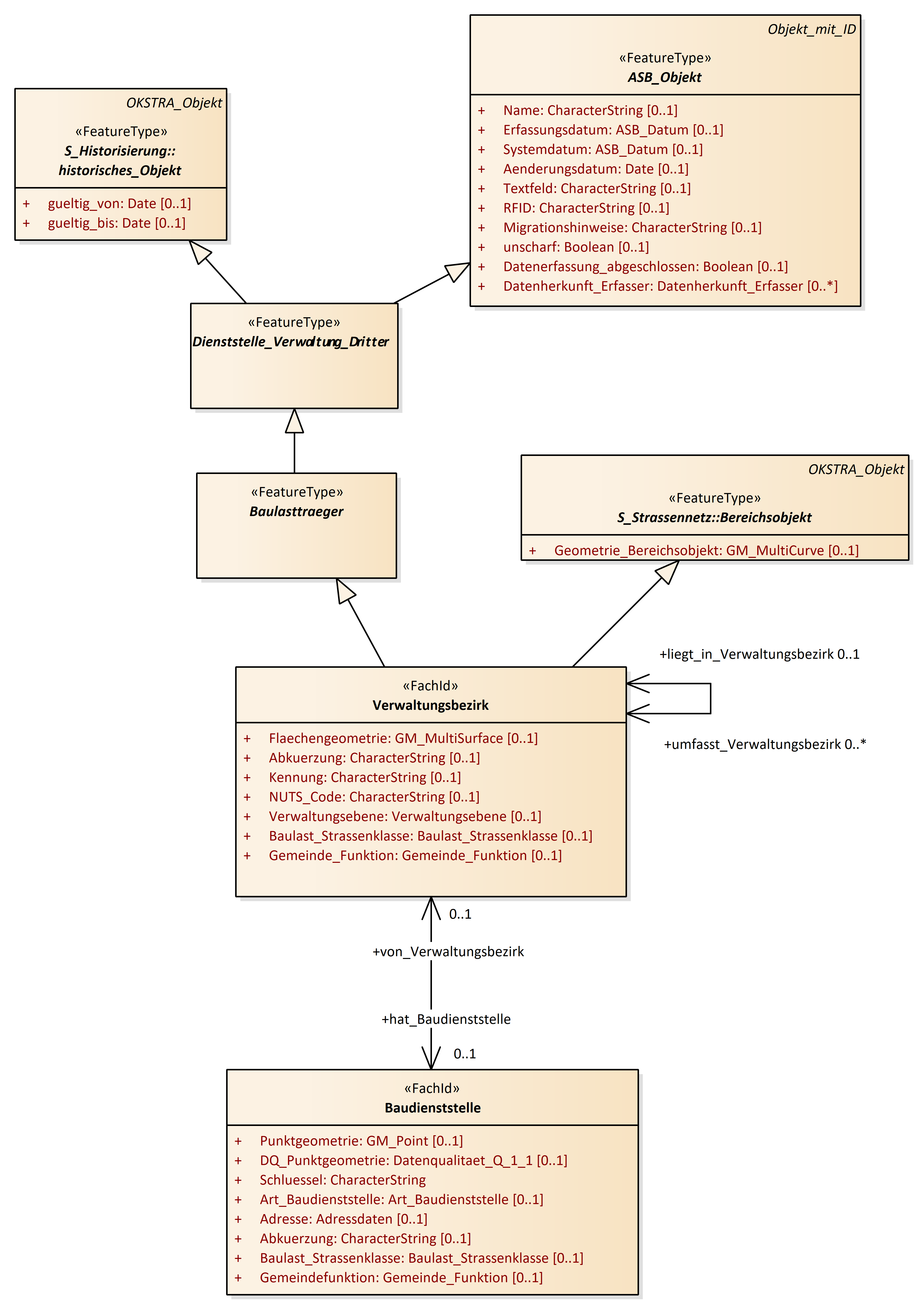
Verwaltungsbezirk
OKSTRA 2.023
/
S_Administration
/
Verwaltungsbezirk
Project:
Abweichung_Produktbeschreibung_ASB
ASB_Objekt, Zuordnungsobjekt_ASB
Baudienststelle
Baulastträger, Baulast
Dienststelle_Verwaltung_Dritter
Ortsdurchfahrt - freie Strecke (OD_FS)
Polizeidienststelle
Unterhaltungsvereinbarung
Verwaltungsbezirk
Widmung
Abweichung_Produktbeschreibung_ASB
ASB_Objekt
Baudienststelle
Baulast
Baulasttraeger
Baulasttraeger_Dritter
Dienststelle_Verwaltung_Dritter
OD_FS
Polizeidienststelle
Unterhaltungsvereinbarung
Verwaltungsbezirk
Widmung
Zuordnungsobjekt_ASB
Verwaltungsbezirk : Class diagram
Created:
29.03.2011 13:34:34
Modified:
28.01.2020 09:07:15
Project:
Author:
hettwer
Version:
1.0
Advanced:
ID:
{74A41BCD-BCE7-48bc-B10F-690BE42E4158}