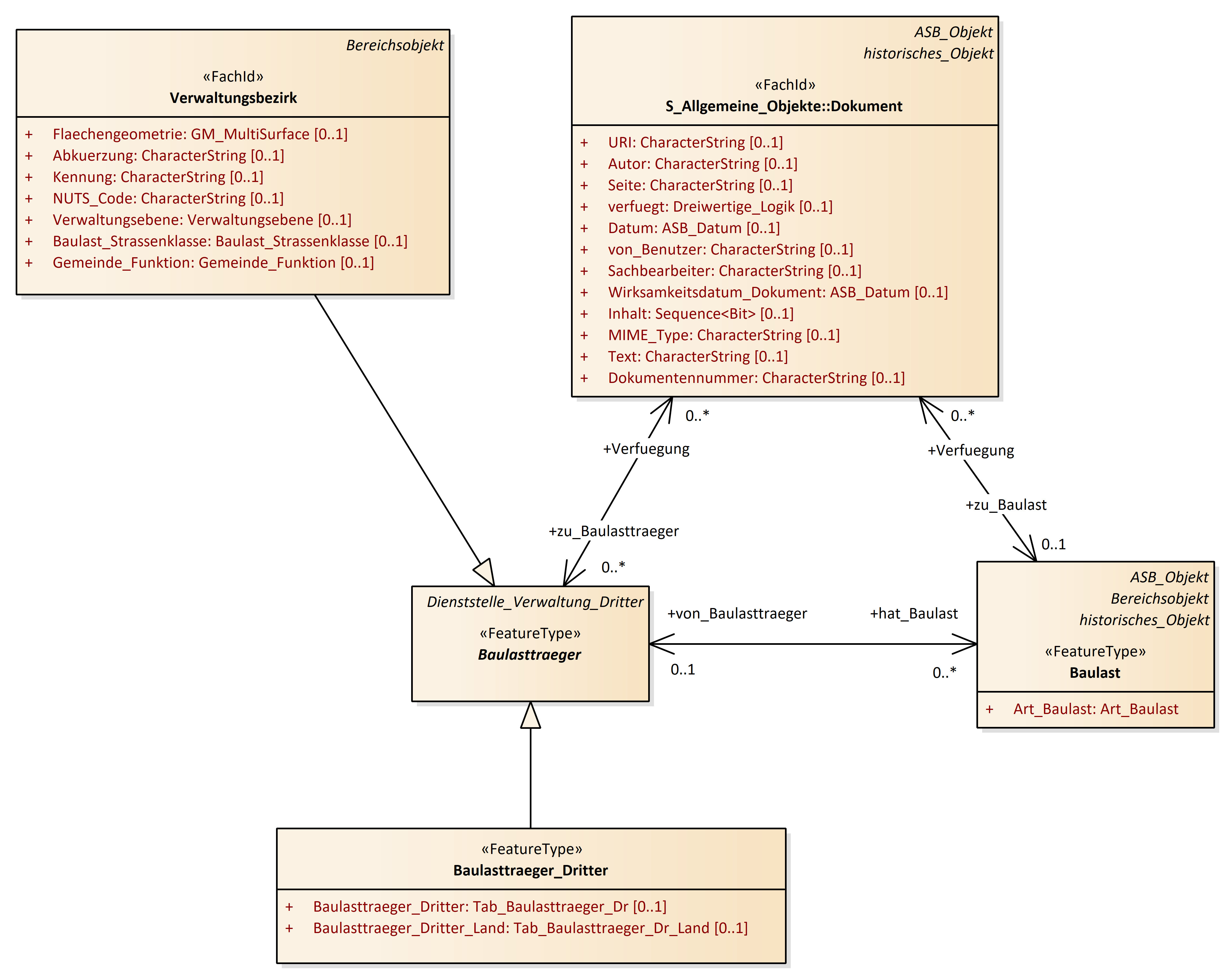
Baulastträger, Baulast
OKSTRA 2.023
/
S_Administration
/
Baulastträger, Baulast
Project:
Abweichung_Produktbeschreibung_ASB
ASB_Objekt, Zuordnungsobjekt_ASB
Baudienststelle
Baulastträger, Baulast
Dienststelle_Verwaltung_Dritter
Ortsdurchfahrt - freie Strecke (OD_FS)
Polizeidienststelle
Unterhaltungsvereinbarung
Verwaltungsbezirk
Widmung
Abweichung_Produktbeschreibung_ASB
ASB_Objekt
Baudienststelle
Baulast
Baulasttraeger
Baulasttraeger_Dritter
Dienststelle_Verwaltung_Dritter
OD_FS
Polizeidienststelle
Unterhaltungsvereinbarung
Verwaltungsbezirk
Widmung
Zuordnungsobjekt_ASB
Baulastträger, Baulast : Class diagram
Created:
29.03.2011 14:10:59
Modified:
09.04.2026 17:46:24
Project:
Author:
hettwer
Version:
1.0
Advanced:
ID:
{34098050-81E6-46a6-A426-BECB42BEE5A1}