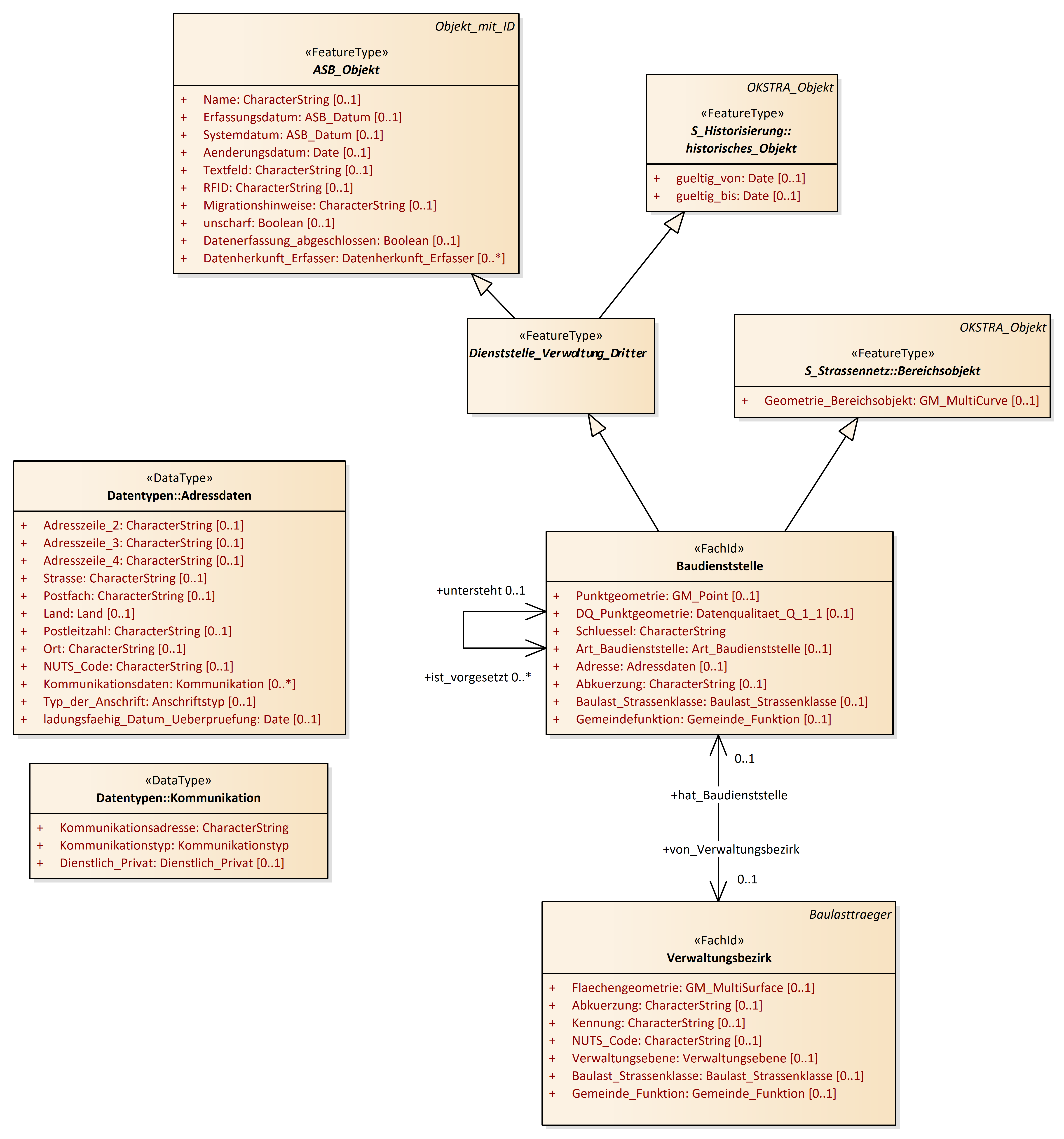
Baudienststelle
OKSTRA 2.023
/
S_Administration
/
Baudienststelle
Project:
Abweichung_Produktbeschreibung_ASB
ASB_Objekt, Zuordnungsobjekt_ASB
Baudienststelle
Baulastträger, Baulast
Dienststelle_Verwaltung_Dritter
Ortsdurchfahrt - freie Strecke (OD_FS)
Polizeidienststelle
Unterhaltungsvereinbarung
Verwaltungsbezirk
Widmung
Abweichung_Produktbeschreibung_ASB
ASB_Objekt
Baudienststelle
Baulast
Baulasttraeger
Baulasttraeger_Dritter
Dienststelle_Verwaltung_Dritter
OD_FS
Polizeidienststelle
Unterhaltungsvereinbarung
Verwaltungsbezirk
Widmung
Zuordnungsobjekt_ASB
Baudienststelle : Class diagram
Created:
29.03.2011 13:51:08
Modified:
19.11.2024 14:06:44
Project:
Author:
hettwer
Version:
1.0
Advanced:
ID:
{AE151F20-46CB-45fe-865E-551FDCA67DB8}