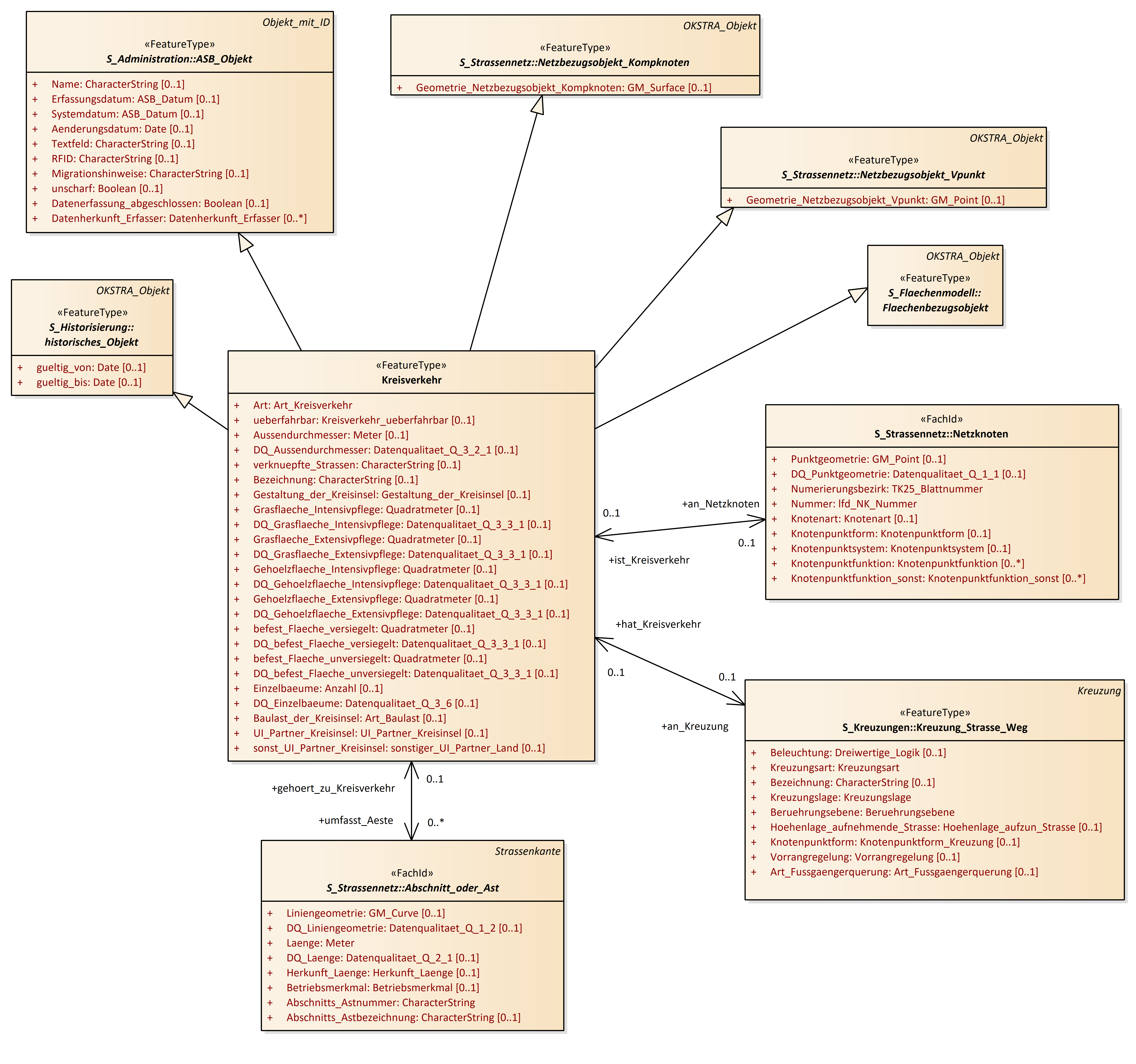
Kreisverkehr
OKSTRA 2.023
/
S_Bauliche_Strasseneigenschaften
/
Kreisverkehr
Project:
Aufbauschicht
Aufrisselement-Höhenpunkt
Bahnigkeit
Belastungsklasse
Durchlass
Fahrbahnneigungen
Grundrisselemente
Hindernis
Kreisverkehr
Regelquerschnitt
Aufbauschicht
Aufrisselement
Bahnigkeit
Belastungsklasse
Durchlass
Fahrbahnlaengsneigung
Fahrbahnquerneigung
Grundrisselement
Grundrisselement_Gerade
Grundrisselement_Klothoide
Grundrisselement_Kreisbogen
Hindernis
Hoehenpunkt
Kreisverkehr
Regelquerschnitt
Teilhindernis
Kreisverkehr : Class diagram
Created:
22.03.2011 17:39:48
Modified:
28.01.2020 09:02:31
Project:
Author:
hettwer
Version:
1.0
Advanced:
ID:
{0BBC82F8-F15E-4594-8905-B17C2F18CC03}