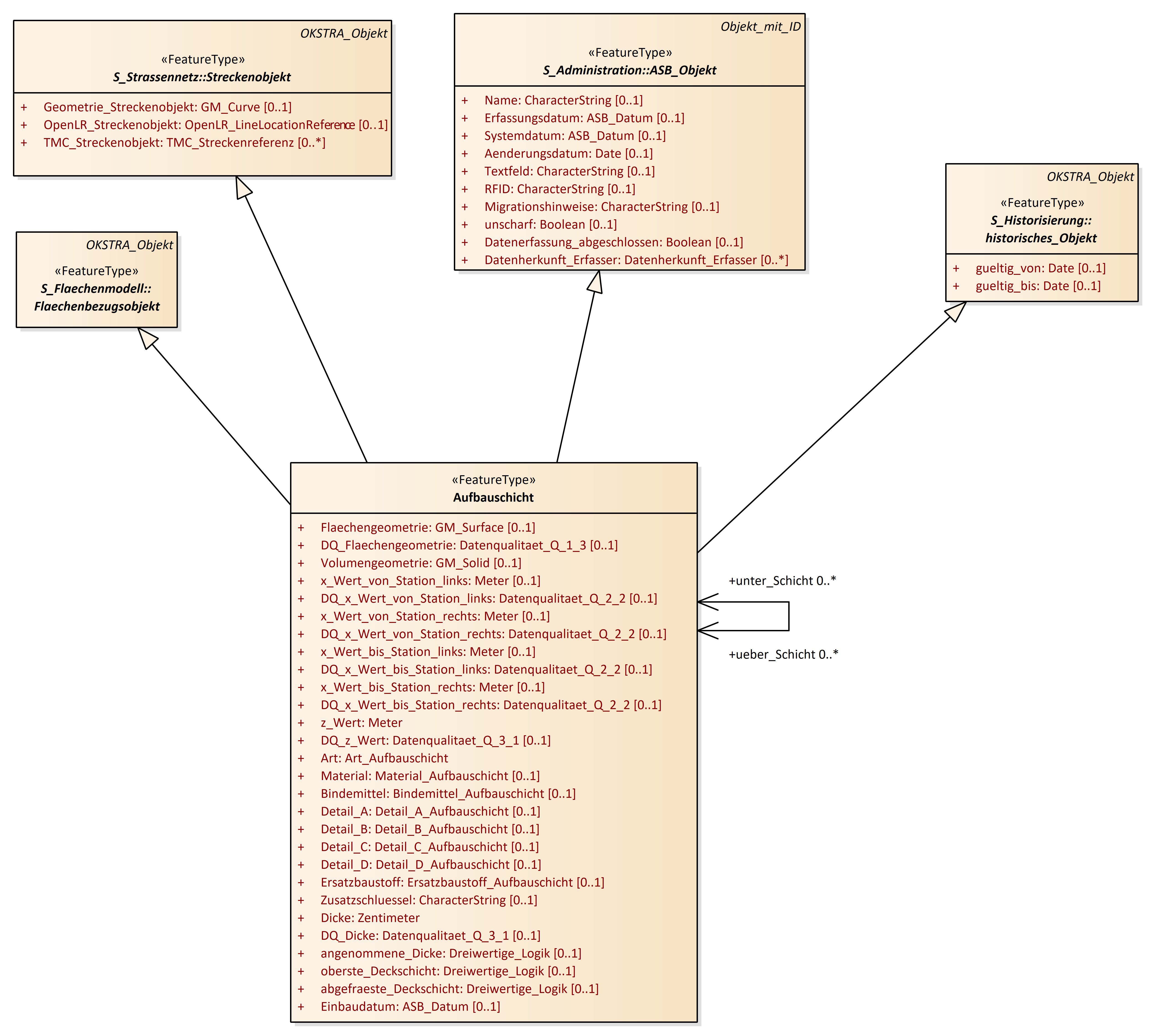
Aufbauschicht
OKSTRA 2.023
/
S_Bauliche_Strasseneigenschaften
/
Aufbauschicht
Project:
Aufbauschicht
Aufrisselement-Höhenpunkt
Bahnigkeit
Belastungsklasse
Durchlass
Fahrbahnneigungen
Grundrisselemente
Hindernis
Kreisverkehr
Regelquerschnitt
Aufbauschicht
Aufrisselement
Bahnigkeit
Belastungsklasse
Durchlass
Fahrbahnlaengsneigung
Fahrbahnquerneigung
Grundrisselement
Grundrisselement_Gerade
Grundrisselement_Klothoide
Grundrisselement_Kreisbogen
Hindernis
Hoehenpunkt
Kreisverkehr
Regelquerschnitt
Teilhindernis
Aufbauschicht : Class diagram
Created:
22.03.2011 17:07:33
Modified:
27.01.2020 16:37:52
Project:
Author:
hettwer
Version:
1.0
Advanced:
ID:
{D305EF0F-5267-4aaf-AAF3-2136D24E159F}