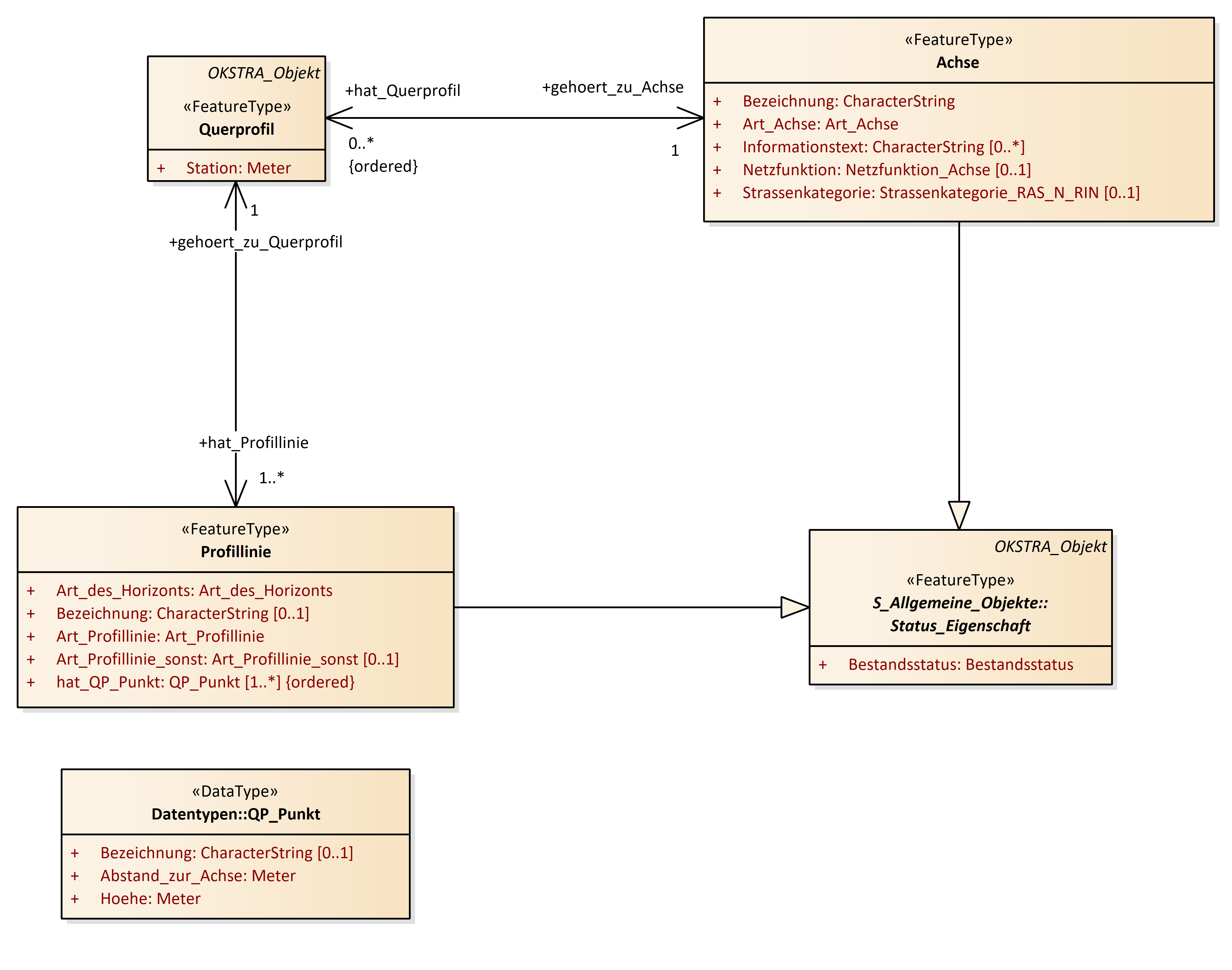
Querprofil
OKSTRA 2.023
/
S_Entwurf
/
Querprofil
Project:
Achse
Breitenband
Deckenbuch
Geschwindigkeitsband
Gradiente
Horizontlinie
Höhenzug
Querneigungsband
Querprofil
Sichtweiten
Abstand_Achse_Linie
Achse
Achselement
Achshauptpunkt
Breitenband
Deckenbuch
Geschwindigkeitsband
Gradiente
Hochbordspur
Hoehe_Linie
Hoehenzug
Horizontlinie
Profillinie
Querneigungsband
Querprofil
Sichtweiten
Spur
Trasse
verallg_Spur
Querprofil : Class diagram
Created:
30.03.2011 16:29:17
Modified:
15.11.2018 09:47:18
Project:
Author:
hettwer
Version:
1.0
Advanced:
ID:
{7343508B-747D-4abd-B654-85458A578C94}