Gradiente
OKSTRA 2.023
/
S_Entwurf
/
Gradiente
Project:
Achse
Breitenband
Deckenbuch
Geschwindigkeitsband
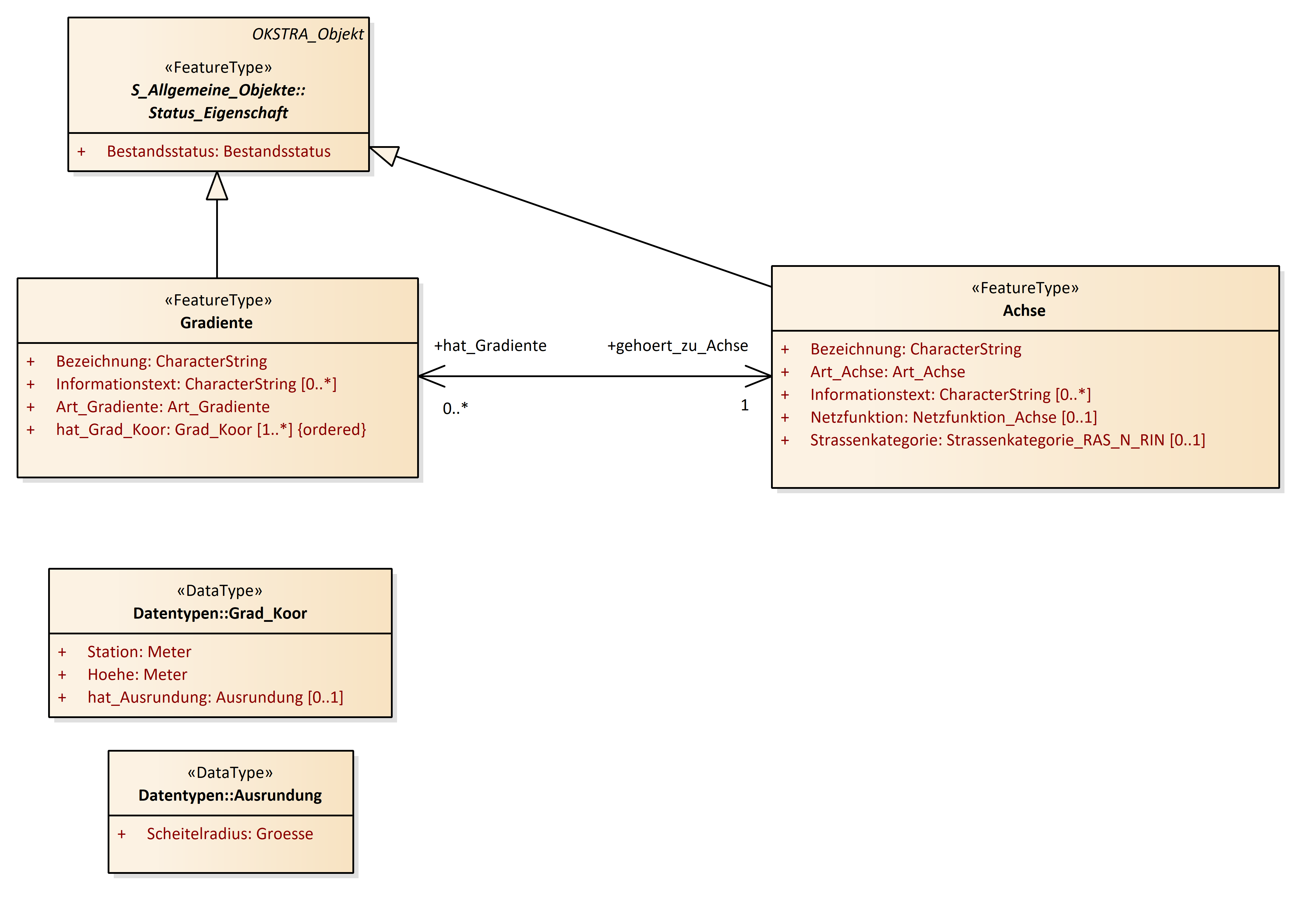
Gradiente
Horizontlinie
Höhenzug
Querneigungsband
Querprofil
Sichtweiten
Abstand_Achse_Linie
Achse
Achselement
Achshauptpunkt
Breitenband
Deckenbuch
Geschwindigkeitsband
Gradiente
Hochbordspur
Hoehe_Linie
Hoehenzug
Horizontlinie
Profillinie
Querneigungsband
Querprofil
Sichtweiten
Spur
Trasse
verallg_Spur
Gradiente : Class diagram
Created:
30.03.2011 16:20:16
Modified:
15.11.2018 09:46:12
Project:
Author:
hettwer
Version:
1.0
Advanced:
ID:
{BFD9A8EE-82C1-4af9-884F-4F5A423BDCF9}