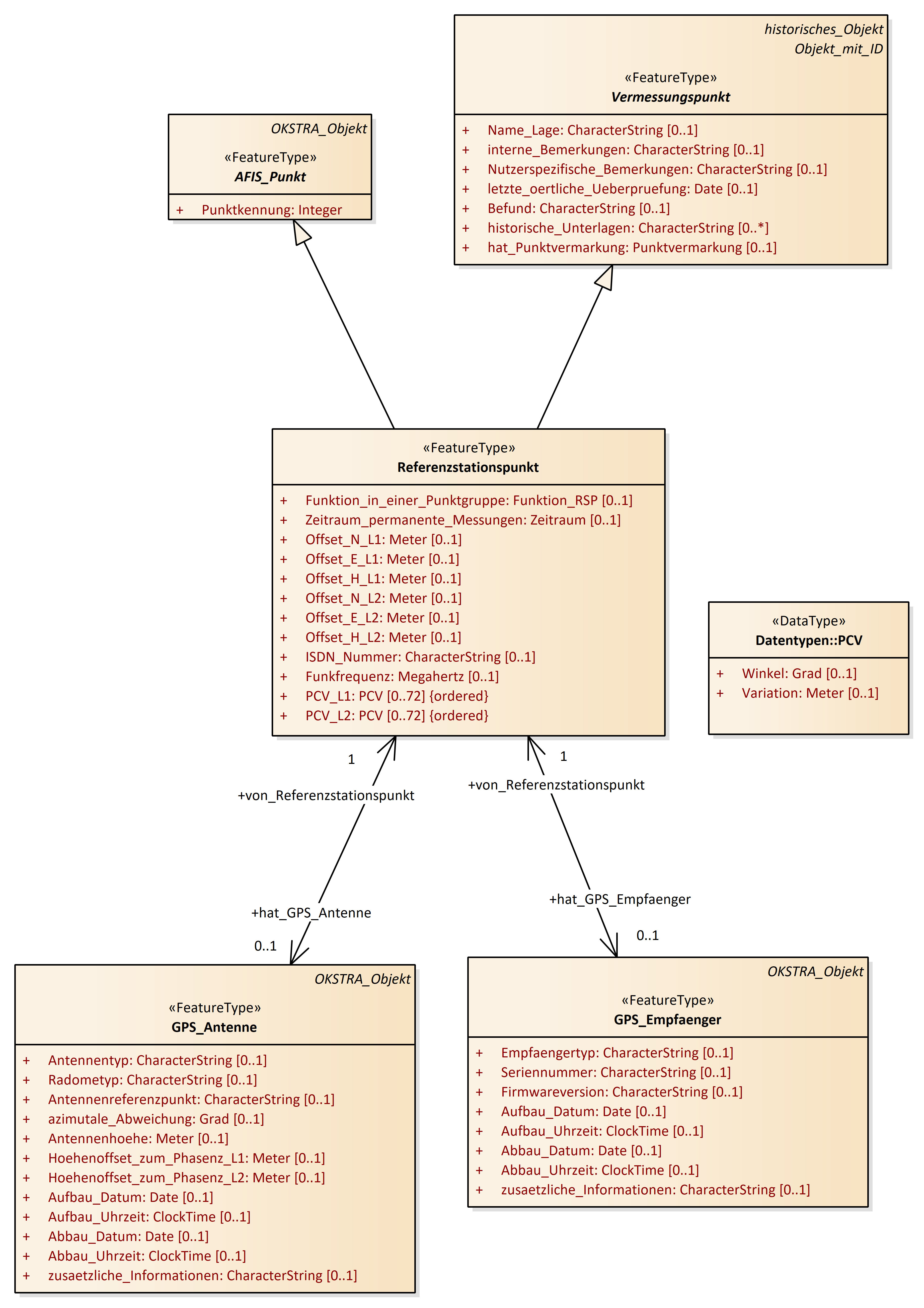
Referenzstationspunkt
OKSTRA 2.023
/
S_Vermessungspunkt
/
Referenzstationspunkt
Project:
AFIS_Punkt
Festpunkt
Höhe
Höhenfestpunkt
Lagefestpunkt
Punktort
Referenzstationspunkt
Vermessungspunkt
Vermessungspunkt - Übersicht
AFIS_Punkt
Aufnahmepunkt
Festpunkt
GPS_Antenne
GPS_Empfaenger
Hoehe
Hoehenfestpunkt
Hoehenfestpunkt_SBV
Hoehenpasspunkt_SBV
Lagefestpunkt
Lagefestpunkt_SBV
Lagepasspunkt_SBV
Nivellementpunkt
Punktnummer_SBV
Punktort
Qualitaetsangaben_Hoehe
Qualitaetsangaben_Punktort
Referenzstationspunkt
Sicherungspunkt
Skizze
sonstiger_Vermessungspunkt
trigonometrischer_Punkt
Vermessungspunkt
Referenzstationspunkt : Class diagram
Created:
05.04.2011 14:08:31
Modified:
28.01.2020 11:55:25
Project:
Author:
hettwer
Version:
1.0
Advanced:
ID:
{0DD557A4-F0F8-472a-8C51-158AE73BE5CB}