Höhenfestpunkt
OKSTRA 2.023
/
S_Vermessungspunkt
/
Höhenfestpunkt
Project:
AFIS_Punkt
Festpunkt
Höhe
Höhenfestpunkt
Lagefestpunkt
Punktort
Referenzstationspunkt
Vermessungspunkt
Vermessungspunkt - Übersicht
AFIS_Punkt
Aufnahmepunkt
Festpunkt
GPS_Antenne
GPS_Empfaenger
Hoehe
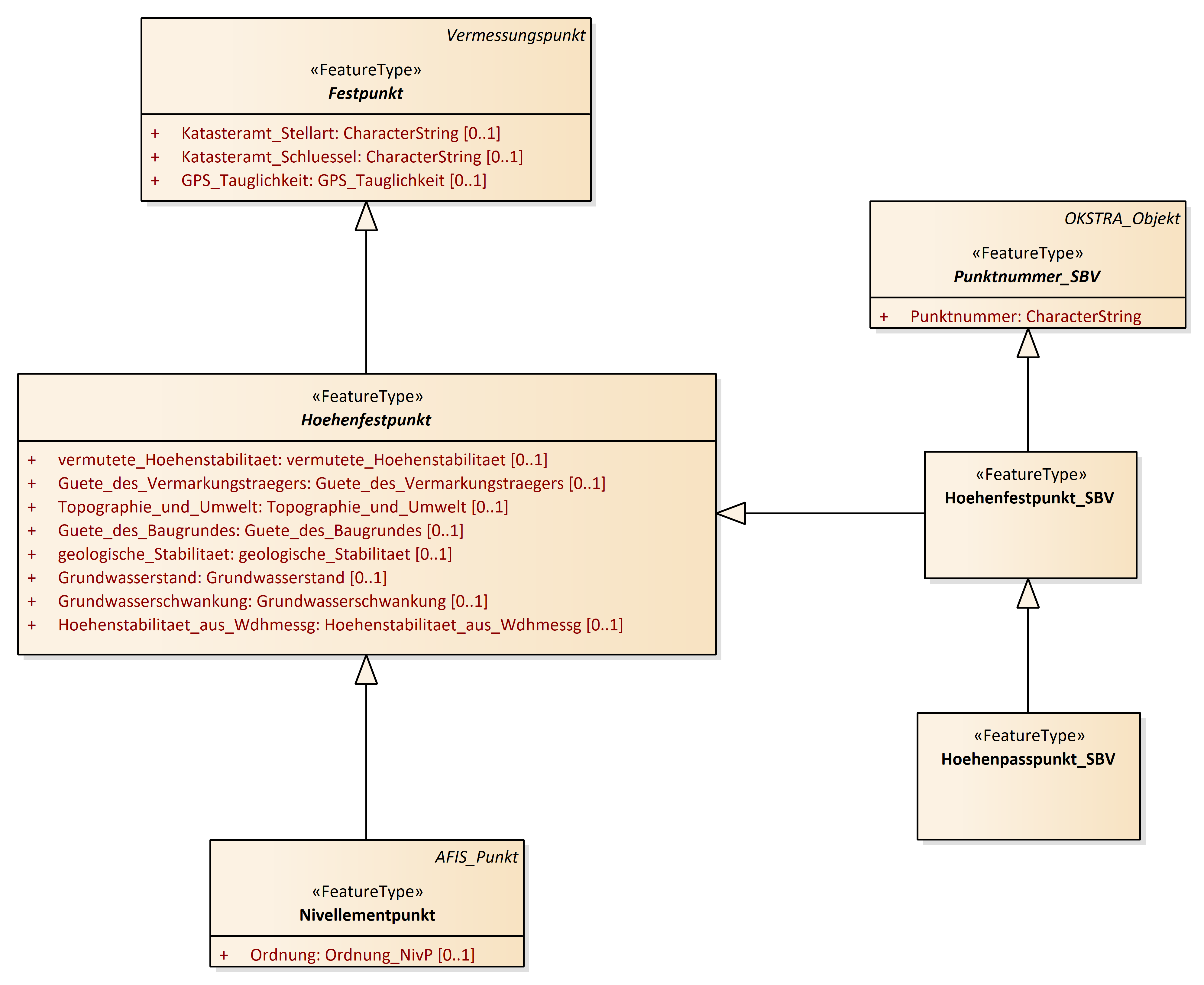
Hoehenfestpunkt
Hoehenfestpunkt_SBV
Hoehenpasspunkt_SBV
Lagefestpunkt
Lagefestpunkt_SBV
Lagepasspunkt_SBV
Nivellementpunkt
Punktnummer_SBV
Punktort
Qualitaetsangaben_Hoehe
Qualitaetsangaben_Punktort
Referenzstationspunkt
Sicherungspunkt
Skizze
sonstiger_Vermessungspunkt
trigonometrischer_Punkt
Vermessungspunkt
Höhenfestpunkt : Class diagram
Created:
05.04.2011 12:10:37
Modified:
21.11.2024 10:12:16
Project:
Author:
hettwer
Version:
1.0
Advanced:
ID:
{3645ADC9-81A7-4121-99CD-F59AD536F00A}