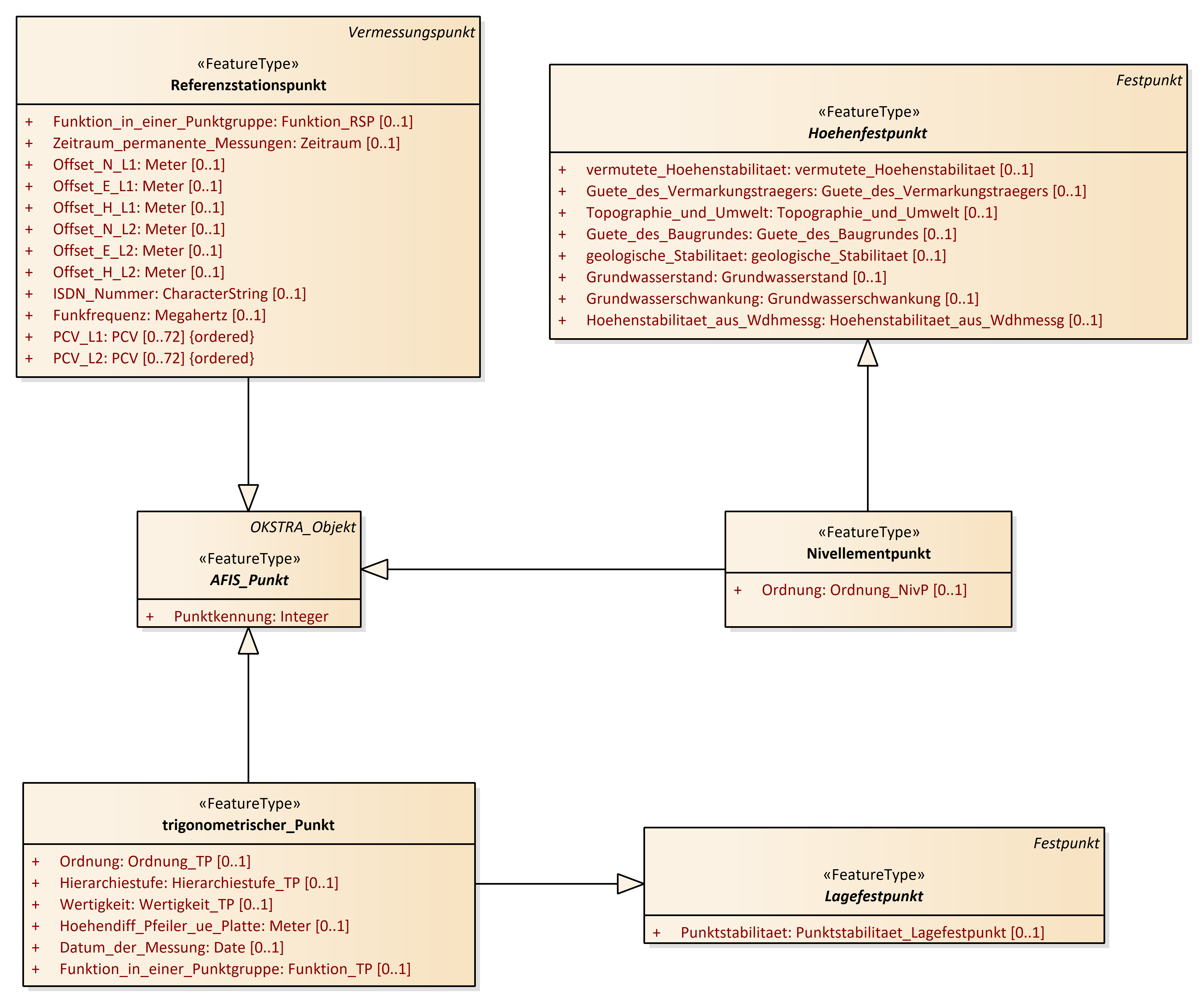
AFIS_Punkt
OKSTRA 2.023
/
S_Vermessungspunkt
/
AFIS_Punkt
Project:
AFIS_Punkt
Festpunkt
Höhe
Höhenfestpunkt
Lagefestpunkt
Punktort
Referenzstationspunkt
Vermessungspunkt
Vermessungspunkt - Übersicht
AFIS_Punkt
Aufnahmepunkt
Festpunkt
GPS_Antenne
GPS_Empfaenger
Hoehe
Hoehenfestpunkt
Hoehenfestpunkt_SBV
Hoehenpasspunkt_SBV
Lagefestpunkt
Lagefestpunkt_SBV
Lagepasspunkt_SBV
Nivellementpunkt
Punktnummer_SBV
Punktort
Qualitaetsangaben_Hoehe
Qualitaetsangaben_Punktort
Referenzstationspunkt
Sicherungspunkt
Skizze
sonstiger_Vermessungspunkt
trigonometrischer_Punkt
Vermessungspunkt
AFIS_Punkt : Class diagram
Created:
05.04.2011 12:13:52
Modified:
17.02.2016 17:55:03
Project:
Author:
hettwer
Version:
1.0
Advanced:
ID:
{8D8644E4-8A1F-40aa-96B4-6AB9AA0E43E4}