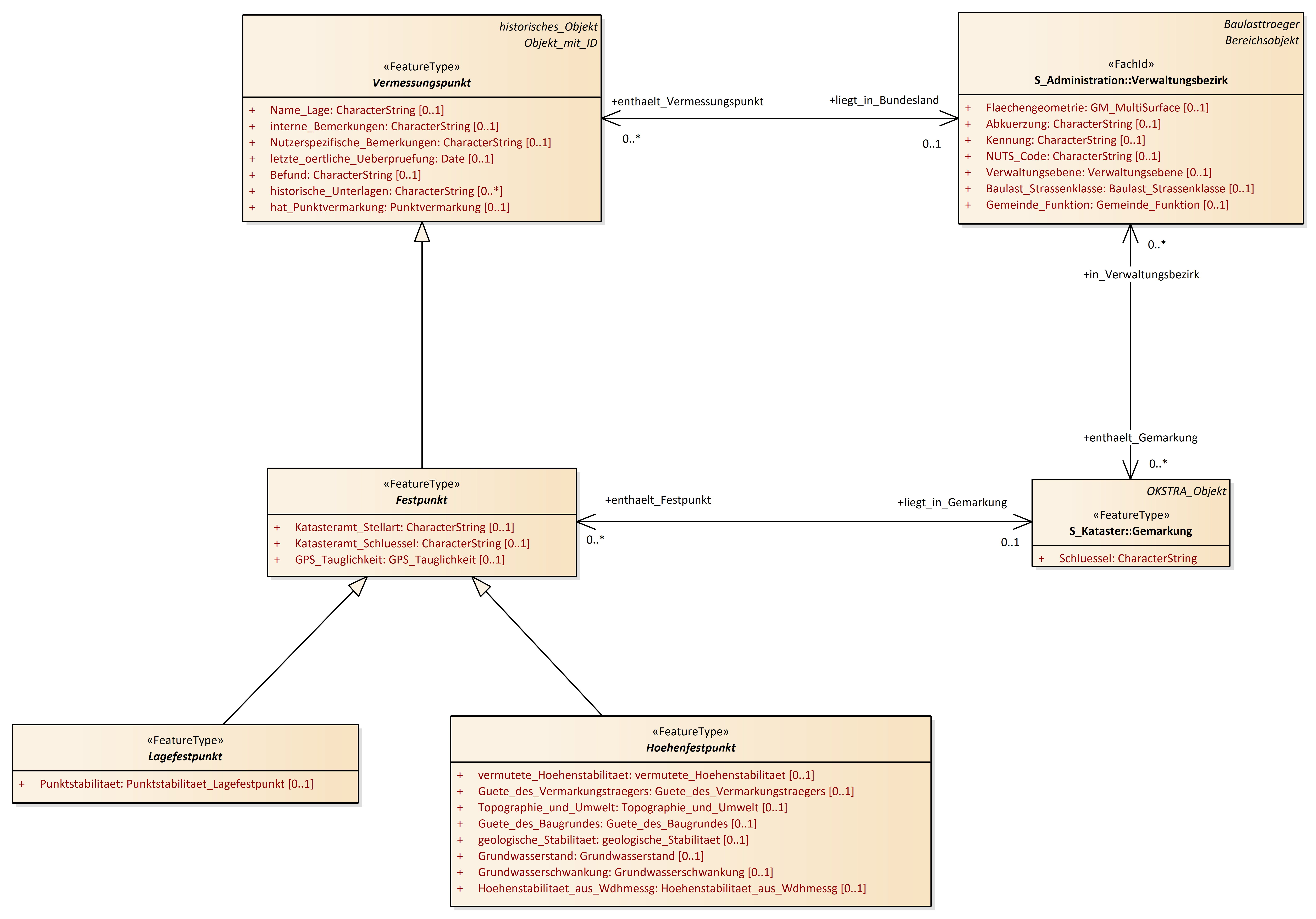
Festpunkt
OKSTRA 2.023
/
S_Vermessungspunkt
/
Festpunkt
Project:
AFIS_Punkt
Festpunkt
Höhe
Höhenfestpunkt
Lagefestpunkt
Punktort
Referenzstationspunkt
Vermessungspunkt
Vermessungspunkt - Übersicht
AFIS_Punkt
Aufnahmepunkt
Festpunkt
GPS_Antenne
GPS_Empfaenger
Hoehe
Hoehenfestpunkt
Hoehenfestpunkt_SBV
Hoehenpasspunkt_SBV
Lagefestpunkt
Lagefestpunkt_SBV
Lagepasspunkt_SBV
Nivellementpunkt
Punktnummer_SBV
Punktort
Qualitaetsangaben_Hoehe
Qualitaetsangaben_Punktort
Referenzstationspunkt
Sicherungspunkt
Skizze
sonstiger_Vermessungspunkt
trigonometrischer_Punkt
Vermessungspunkt
Festpunkt : Class diagram
Created:
01.04.2011 17:14:28
Modified:
22.11.2024 16:53:33
Project:
Author:
hettwer
Version:
1.0
Advanced:
ID:
{BEEADB1A-6AEF-4a09-9058-95C9386CE08E}