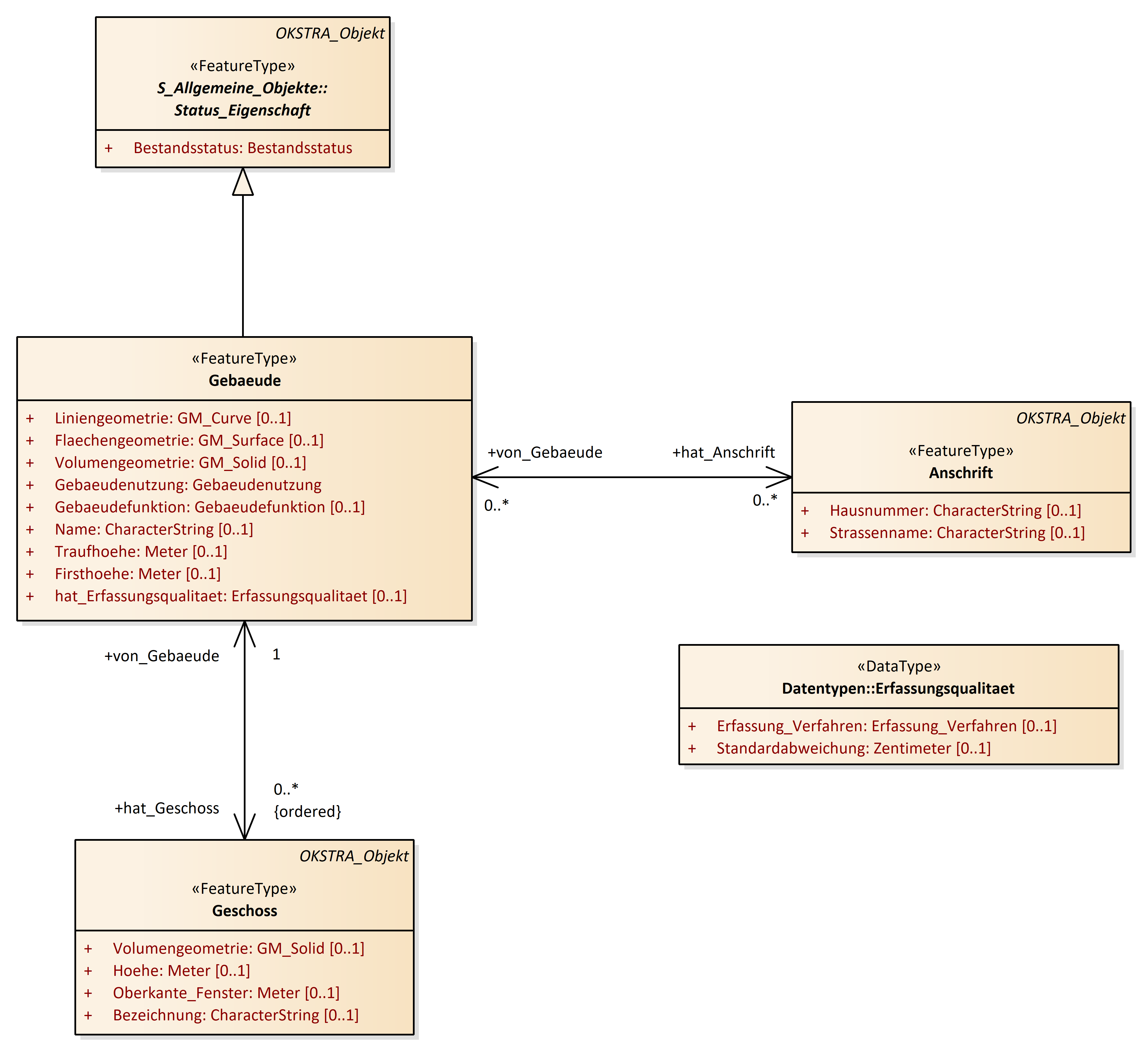
Gebäude
OKSTRA 2.023
/
S_Topografie
/
Gebäude
Project:
Böschung
Gebäude
Hecke und Gebüsch
Isolinie
Mauer
Zaun
Anschrift
Boeschung
Boeschungskantenabschnitt
Gebaeude
Gebuesch
Gehoelz
Geschoss
Hecke
Heckenabschnitt
Isolinie
Kehle
Mauer
Mauerabschnitt
Oeffnung
Zaun
Gebäude : Class diagram
Created:
05.04.2011 16:56:18
Modified:
20.10.2020 17:05:28
Project:
Author:
hettwer
Version:
1.0
Advanced:
ID:
{702FD411-BFB3-4832-B335-EFCBBDD39997}