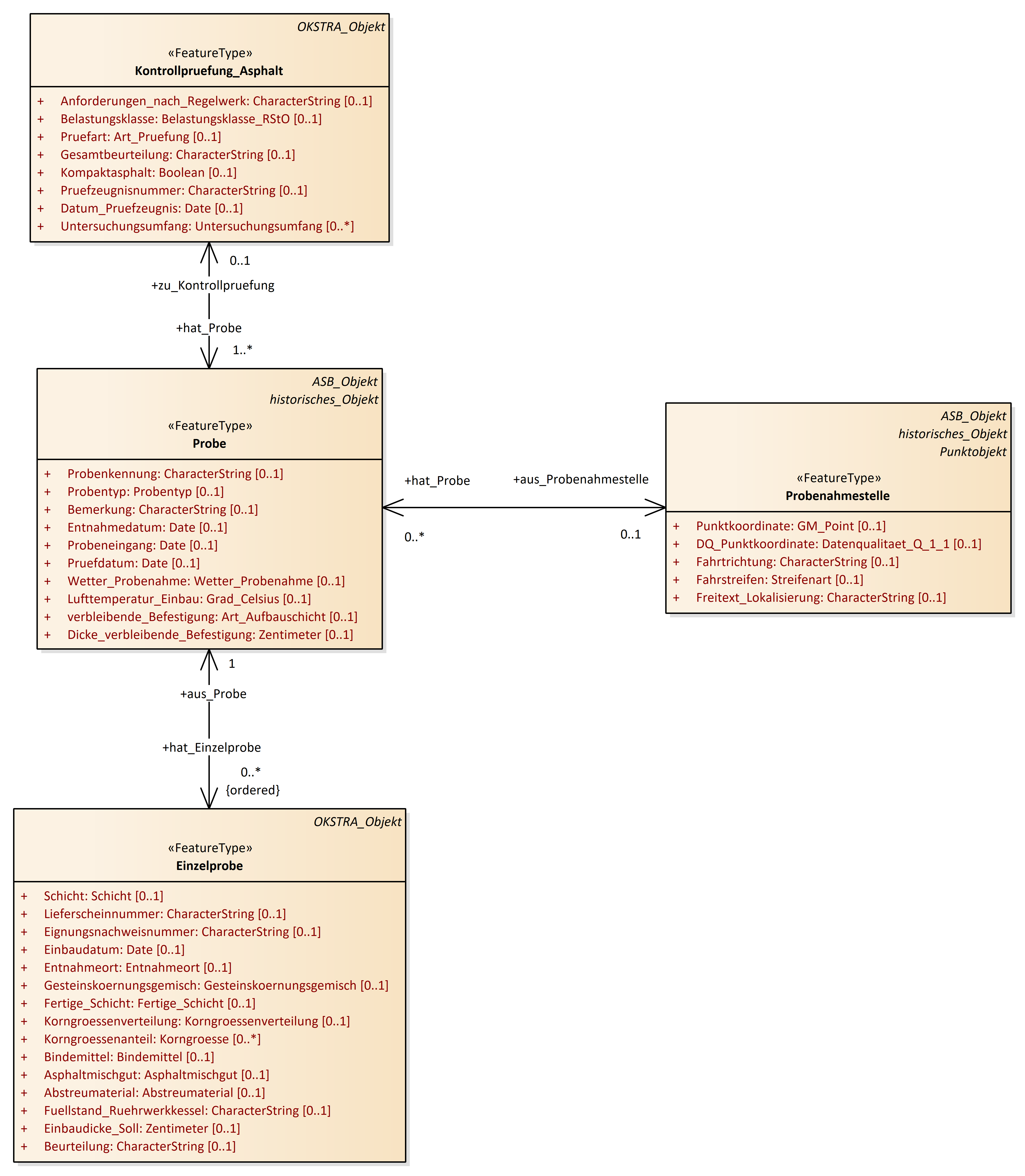
Probe
OKSTRA 2.023
/
S_Pruefdaten
/
Probe
Project:
Bezugsflaeche
Eignungsnachweis_Asphalt
Einzelprobe
Kontrollpruefung_Asphalt
Probe
Probenahmestelle
Pruefstelle
SKM_Messung
SKM_Oberflaeche
Bezugsflaeche
Eignungsnachweis_Asphalt
Einzelprobe
Kontrollpruefung_Asphalt
Probe
Probenahmestelle
Pruefstelle
SKM_Messung
SKM_Oberflaeche
Probe : Class diagram
Created:
06.09.2017 14:10:13
Modified:
22.11.2024 14:30:32
Project:
Author:
renkert
Version:
1.0
Advanced:
ID:
{B474E38F-9BBC-457d-A55F-E5C3D3E139F1}