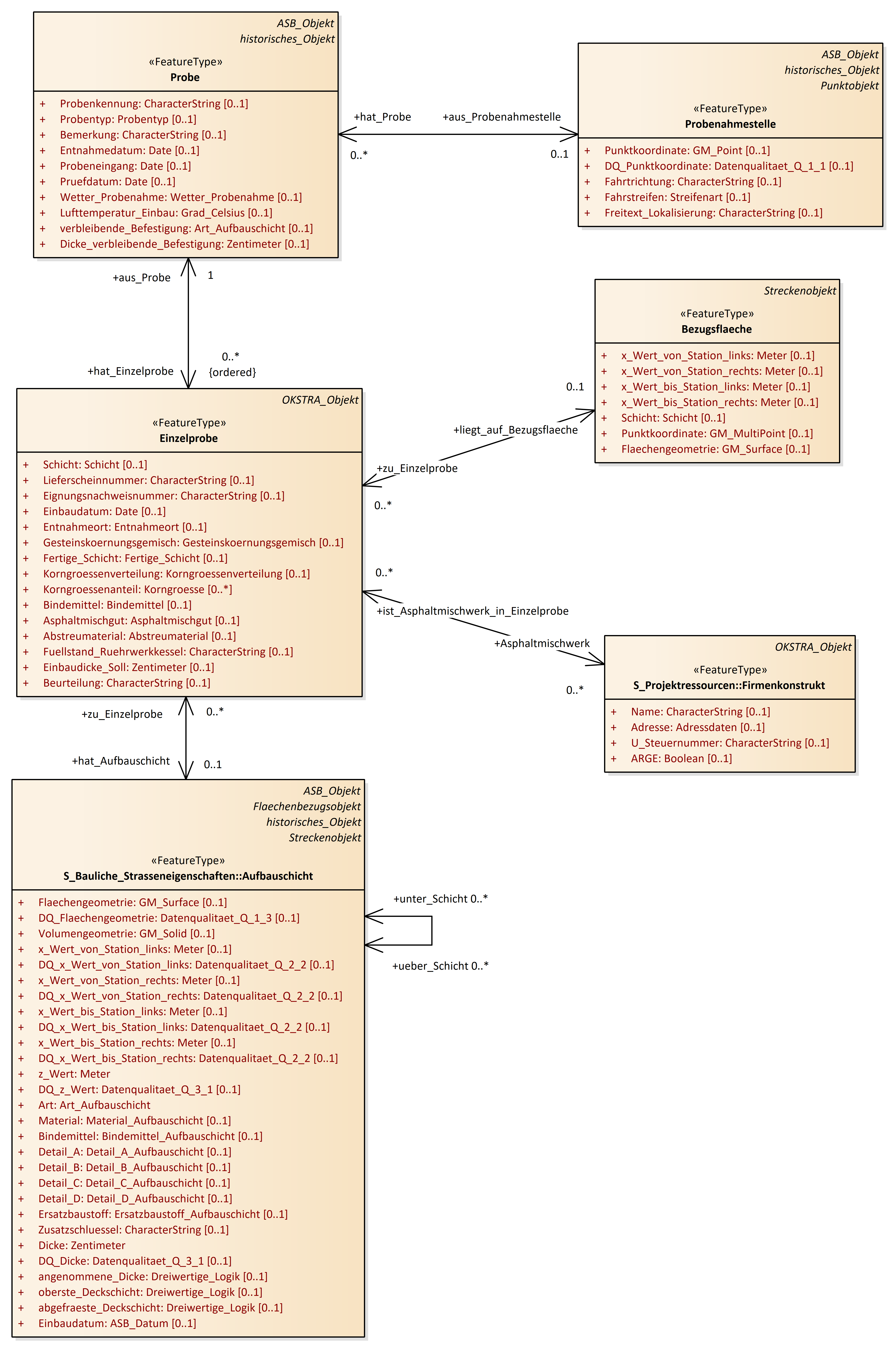
Einzelprobe
OKSTRA 2.023
/
S_Pruefdaten
/
Einzelprobe
Project:
Bezugsflaeche
Eignungsnachweis_Asphalt
Einzelprobe
Kontrollpruefung_Asphalt
Probe
Probenahmestelle
Pruefstelle
SKM_Messung
SKM_Oberflaeche
Bezugsflaeche
Eignungsnachweis_Asphalt
Einzelprobe
Kontrollpruefung_Asphalt
Probe
Probenahmestelle
Pruefstelle
SKM_Messung
SKM_Oberflaeche
Einzelprobe : Class diagram
Created:
05.09.2017 18:30:07
Modified:
20.11.2024 17:02:12
Project:
Author:
renkert
Version:
1.0
Advanced:
ID:
{2282A9FD-B7D1-4505-BDEE-8625FD67B30A}