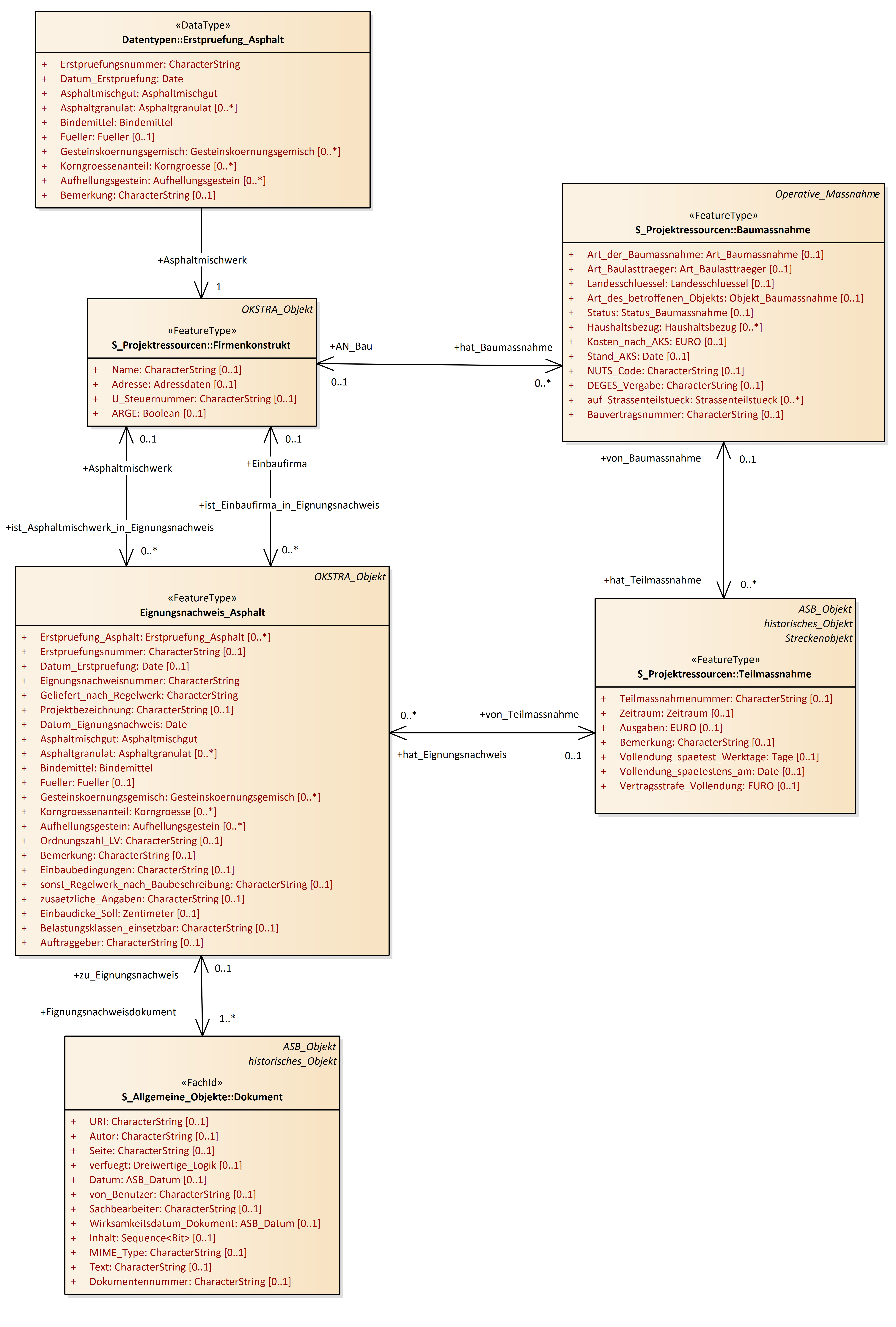
Eignungsnachweis_Asphalt
OKSTRA 2.023
/
S_Pruefdaten
/
Eignungsnachweis_Asphalt
Project:
Bezugsflaeche
Eignungsnachweis_Asphalt
Einzelprobe
Kontrollpruefung_Asphalt
Probe
Probenahmestelle
Pruefstelle
SKM_Messung
SKM_Oberflaeche
Bezugsflaeche
Eignungsnachweis_Asphalt
Einzelprobe
Kontrollpruefung_Asphalt
Probe
Probenahmestelle
Pruefstelle
SKM_Messung
SKM_Oberflaeche
Eignungsnachweis_Asphalt : Class diagram
Created:
05.09.2017 18:36:10
Modified:
19.01.2026 17:29:39
Project:
Author:
renkert
Version:
1.0
Advanced:
ID:
{7C8F654F-B0A9-4856-BB2F-C8650F8B38DB}