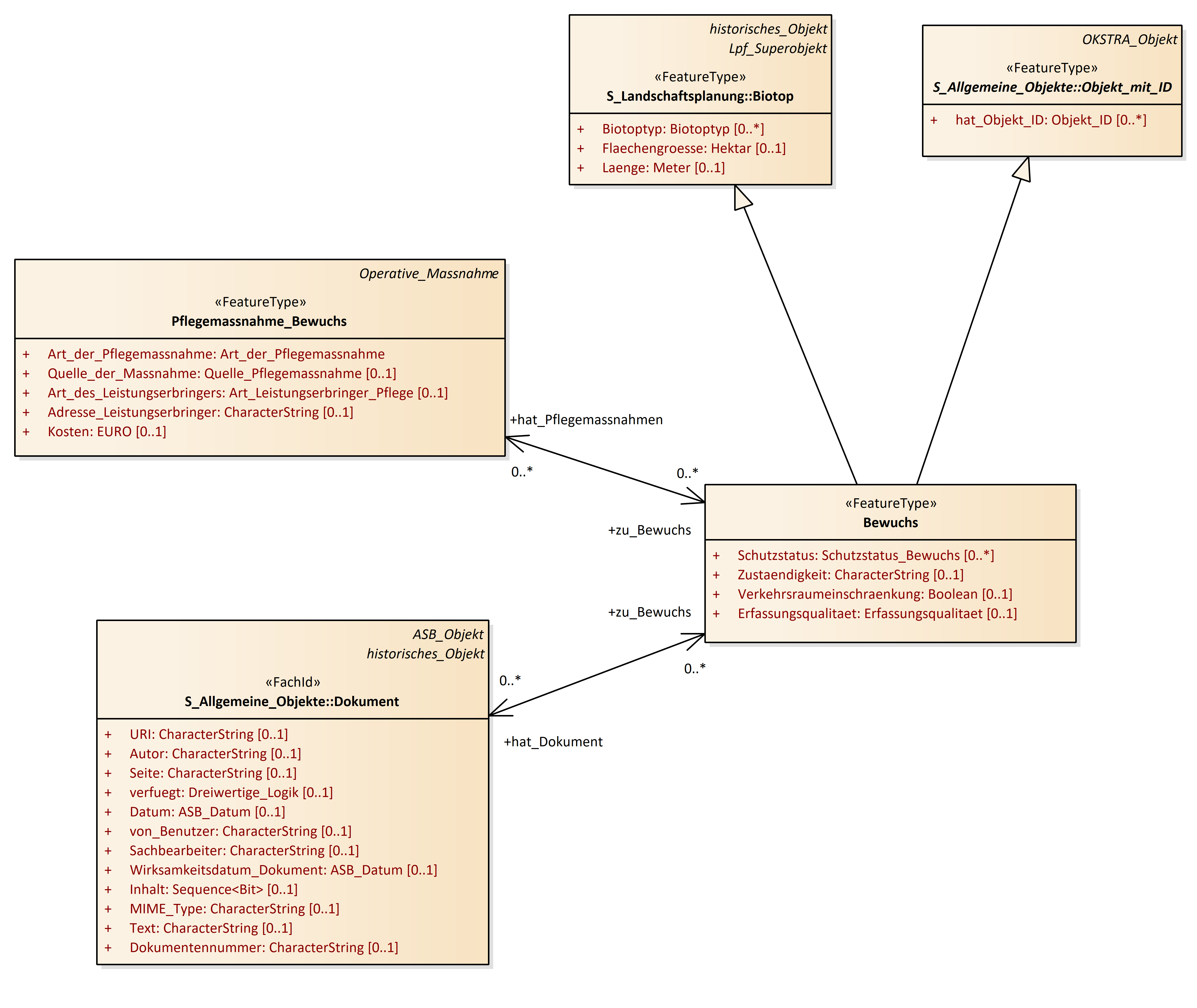
Bewuchs
OKSTRA 2.023
/
S_Oekologie
/
Bewuchs
Project:
Baum
Baum_Summe
Baumreihenabschnitt
Bewuchs
Schutzgebiet
Allee
Baum
Baum_Summe
Baumreihe
Baumreihenabschnitt
Baumschaden
Bewuchs
Pflegemassnahme_Bewuchs
Schutzgebiet
Bewuchs : Class diagram
Created:
29.03.2011 10:02:35
Modified:
20.11.2024 15:49:27
Project:
Author:
hettwer
Version:
1.0
Advanced:
ID:
{984C7209-8CC0-49ad-97DE-61F30F4CB716}