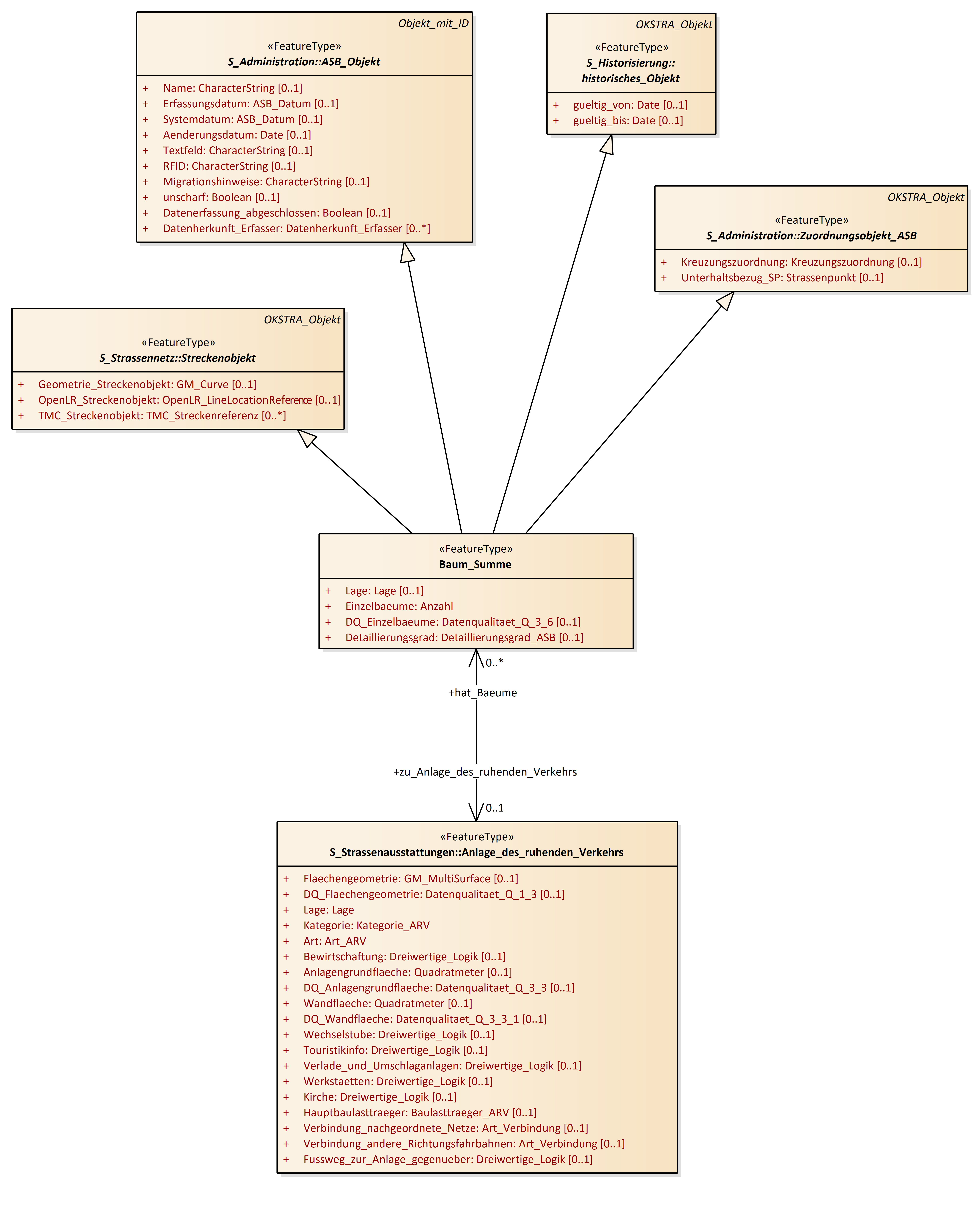
Baum_Summe
OKSTRA 2.023
/
S_Oekologie
/
Baum_Summe
Project:
Baum
Baum_Summe
Baumreihenabschnitt
Bewuchs
Schutzgebiet
Allee
Baum
Baum_Summe
Baumreihe
Baumreihenabschnitt
Baumschaden
Bewuchs
Pflegemassnahme_Bewuchs
Schutzgebiet
Baum_Summe : Class diagram
Created:
29.03.2011 10:24:51
Modified:
19.12.2019 16:45:11
Project:
Author:
hettwer
Version:
1.0
Advanced:
ID:
{805DA737-4604-4e29-BA92-205A079AD441}