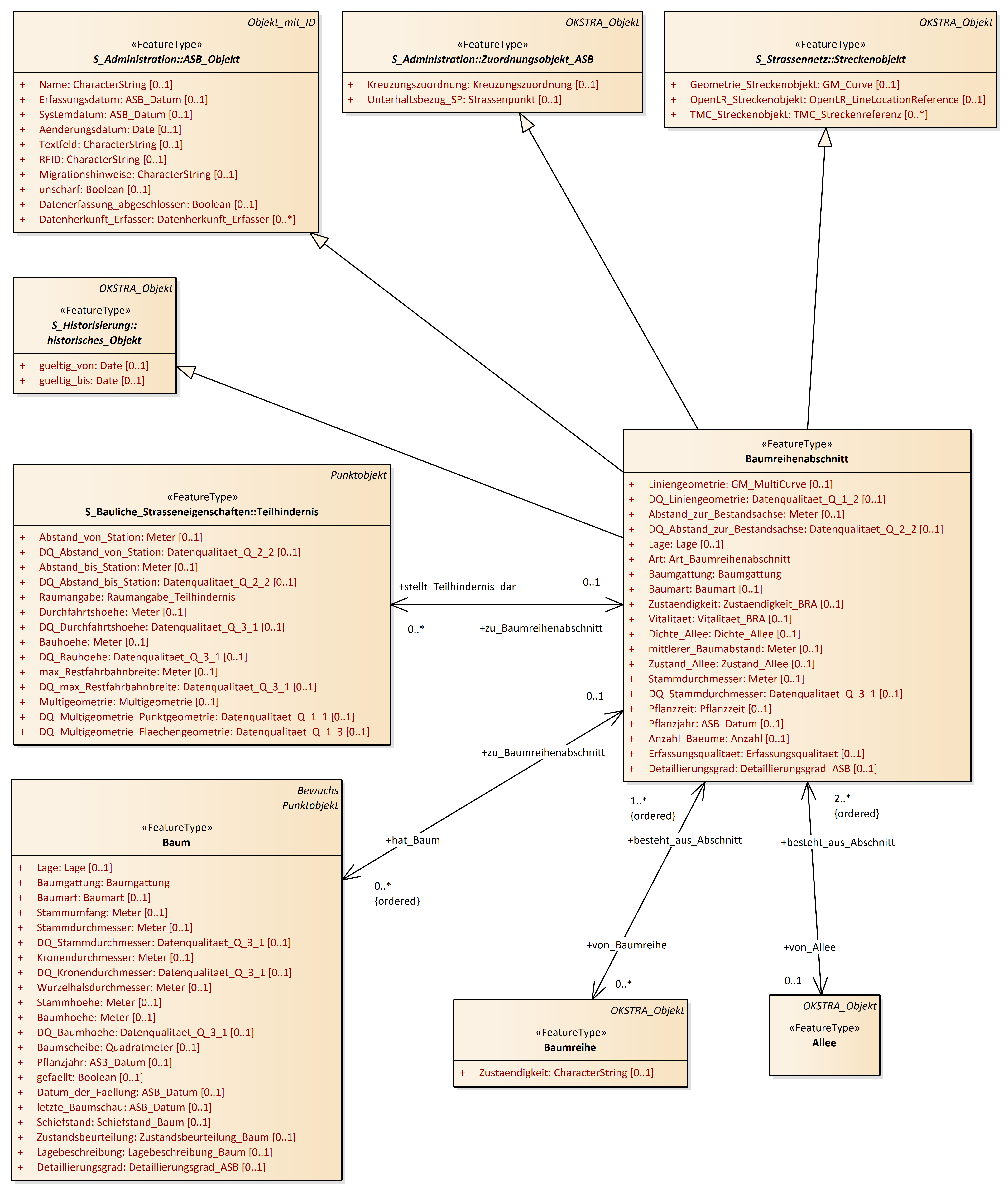
Baumreihenabschnitt
OKSTRA 2.023
/
S_Oekologie
/
Baumreihenabschnitt
Project:
Baum
Baum_Summe
Baumreihenabschnitt
Bewuchs
Schutzgebiet
Allee
Baum
Baum_Summe
Baumreihe
Baumreihenabschnitt
Baumschaden
Bewuchs
Pflegemassnahme_Bewuchs
Schutzgebiet
Baumreihenabschnitt : Class diagram
Created:
29.03.2011 10:27:25
Modified:
20.11.2024 15:48:42
Project:
Author:
hettwer
Version:
1.0
Advanced:
ID:
{7E5C0668-9CCA-404d-8D32-DF579481363A}