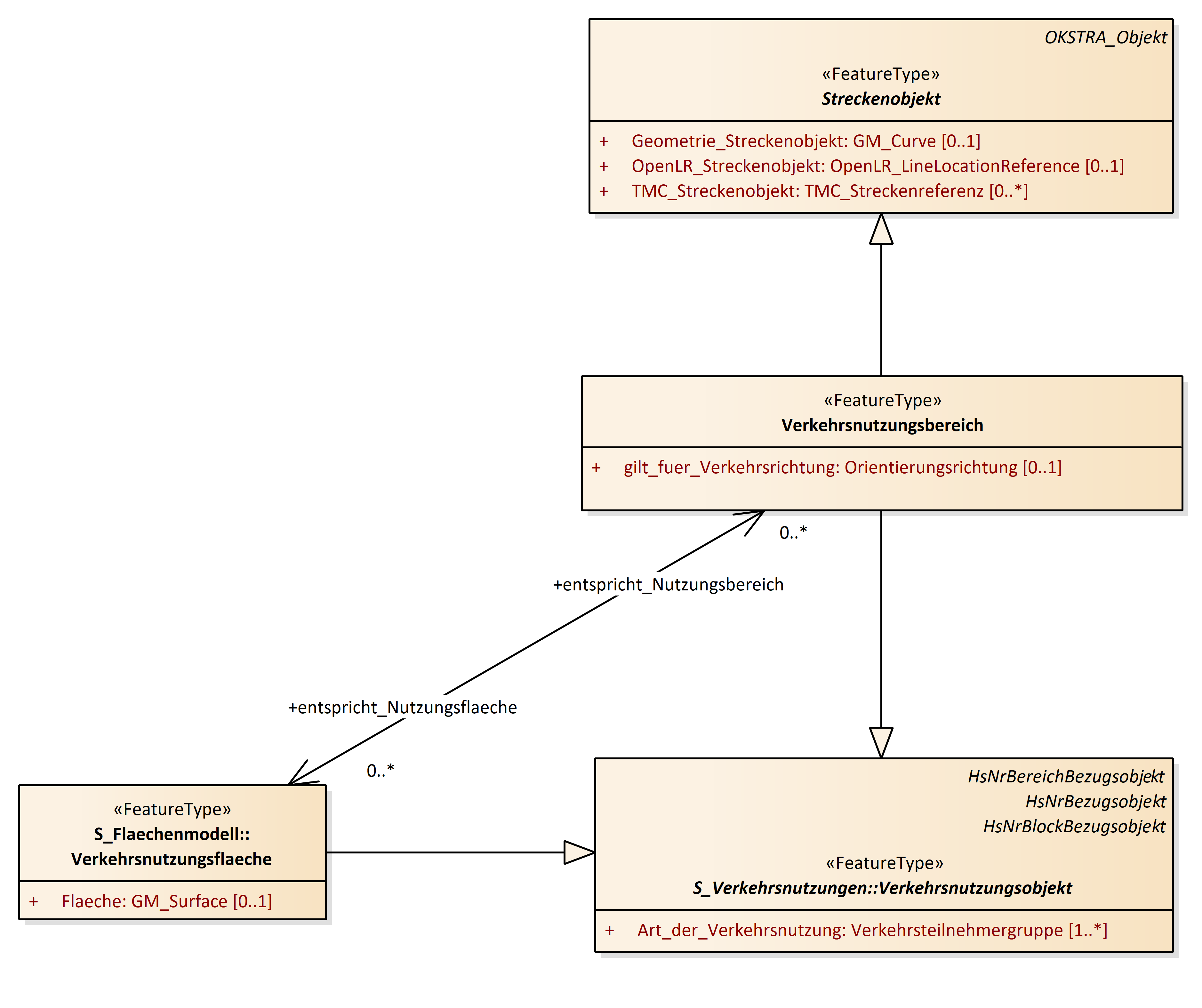
Verkehrsnutzungsbereich
OKSTRA 2.023
/
S_Strassennetz
/
Verkehrsnutzungsbereich
Project:
Funktion_des_Astes
Kilometrierung
Netzbezüge
Netzknoten-Stationierungssystem
Referenzierung Straßenelemente - ASB-Netz
Stadium
Straßenelement und Verbindungspunkt
Strecke und Netzbereich
Teilkante, Teilelement, Teilabschnitt
Teilnetz_ASB
TK25-Verwaltung
TMC Location Codes
Verbotene Fahrbeziehung
Verkehrsfreigabe
Verkehrsnutzungsbereich
Abschnitt
Abschnitt_oder_Ast
Ast
BAB_Knotenpunkt_Nummer
Bereichsobjekt
Betriebskilometer
Block
Funktion_des_Astes
Kilometrierung
Komplexer_Knoten
Netzbereich
Netzbereichskomponente
Netzbezugsobjekt_Kompknoten
Netzbezugsobjekt_Vpunkt
Netzknoten
Nullpunkt
Nullpunktort
Nummernintervall
Punktobjekt
Stadium
Strasse
Strassenelement
Strassenkante
Strassenknoten
Strecke
Streckenobjekt
Teilabschnitt
Teilelement
Teilkante
Teilnetz_ASB
TK25Blatt
TMC_Abschnitt
TMC_Gebiet
TMC_Lineare_Struktur
TMC_Punktlokation
verallgemeinerte_Strecke
Verbindungspunkt
Verbotene_Fahrbeziehung
Verkehrsfreigabe
Verkehrsnutzungsbereich
Verkehrsnutzungsbereich : Class diagram
Created:
10.01.2013 10:45:05
Modified:
21.11.2024 09:45:38
Project:
Author:
hettwer
Version:
1.0
Advanced:
ID:
{C1BFE471-53B7-402c-AE1B-B61AA555EB8A}