Achslastdaten
OKSTRA 2.023
/
S_Dynamische_Verkehrsdaten
/
Achslastdaten
Project:
Achslastdaten
Einzelfahrzeugdaten
Erfassung Geschwindigkeiten
Ganglinie
Ganglinientypen
Kennwert zur Lärmberechnung
Verkehrslage
Verkehrsstau
Verkehrsstärken
Zählstelle
abgel_Werte_u_Verteilgen_VK
abgel_Werte_und_Verteilungen
abgeleitete_Werte_VM
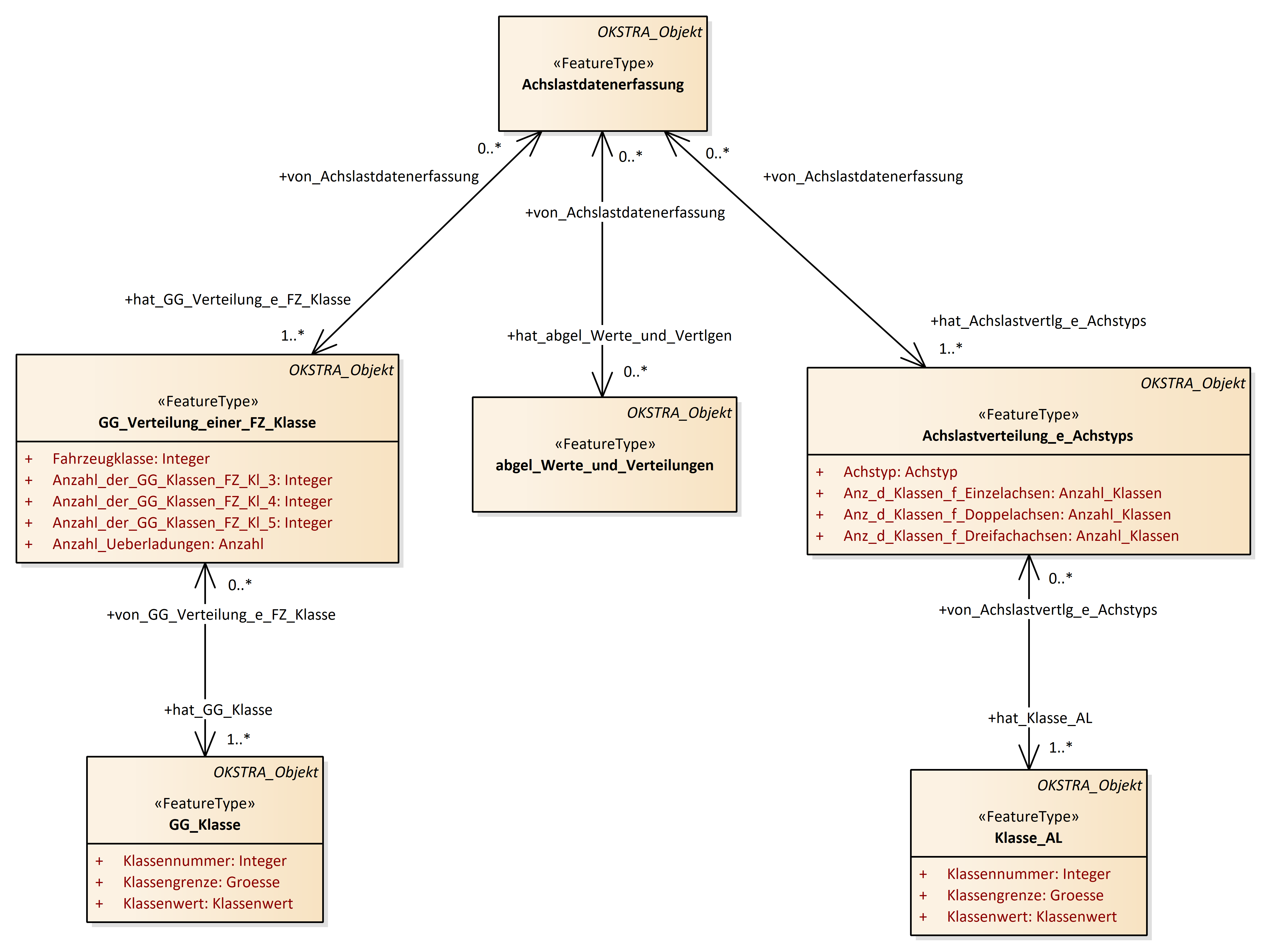
Achslastdatenerfassung
Achslastverteilung_e_Achstyps
aggregierte_Werte
Anteil_am_DTV
Anteil_Kennwert
Anzahl_V_Klassen
DTV
Einzelfahrzeugdaten
Erfassung_Geschwindigkeiten
Ganglinie
Ganglinienwert
GG_Klasse
GG_Verteilung_einer_FZ_Klasse
Gueltigkeitsbereich_ZS
Jahresganglinientyp
Kennwert_zur_Laermberechnung
Klasse_AL
mittlere_Geschwindigkeit
MSV
Tagesganglinientyp
V_Klassen
V_Verteilungen
Verkehrslage
Verkehrsstau
Wochenganglinientyp
Zaehlstelle
Achslastdaten : Class diagram
Created:
30.03.2011 14:18:24
Modified:
19.02.2015 15:02:16
Project:
Author:
hettwer
Version:
1.0
Advanced:
ID:
{C63799C4-42DC-4c11-AFA8-0B1703D47551}