verkehrliche Angaben zur Arbeitsstelle
OKSTRA 2.023
/
S_Arbeitsstelle_an_Strassen
/
verkehrliche Angaben zur Arbeitsstelle
Project:
Arbeitsstelle an Straßen
Arbeitsstelle an Straßen - Rollen
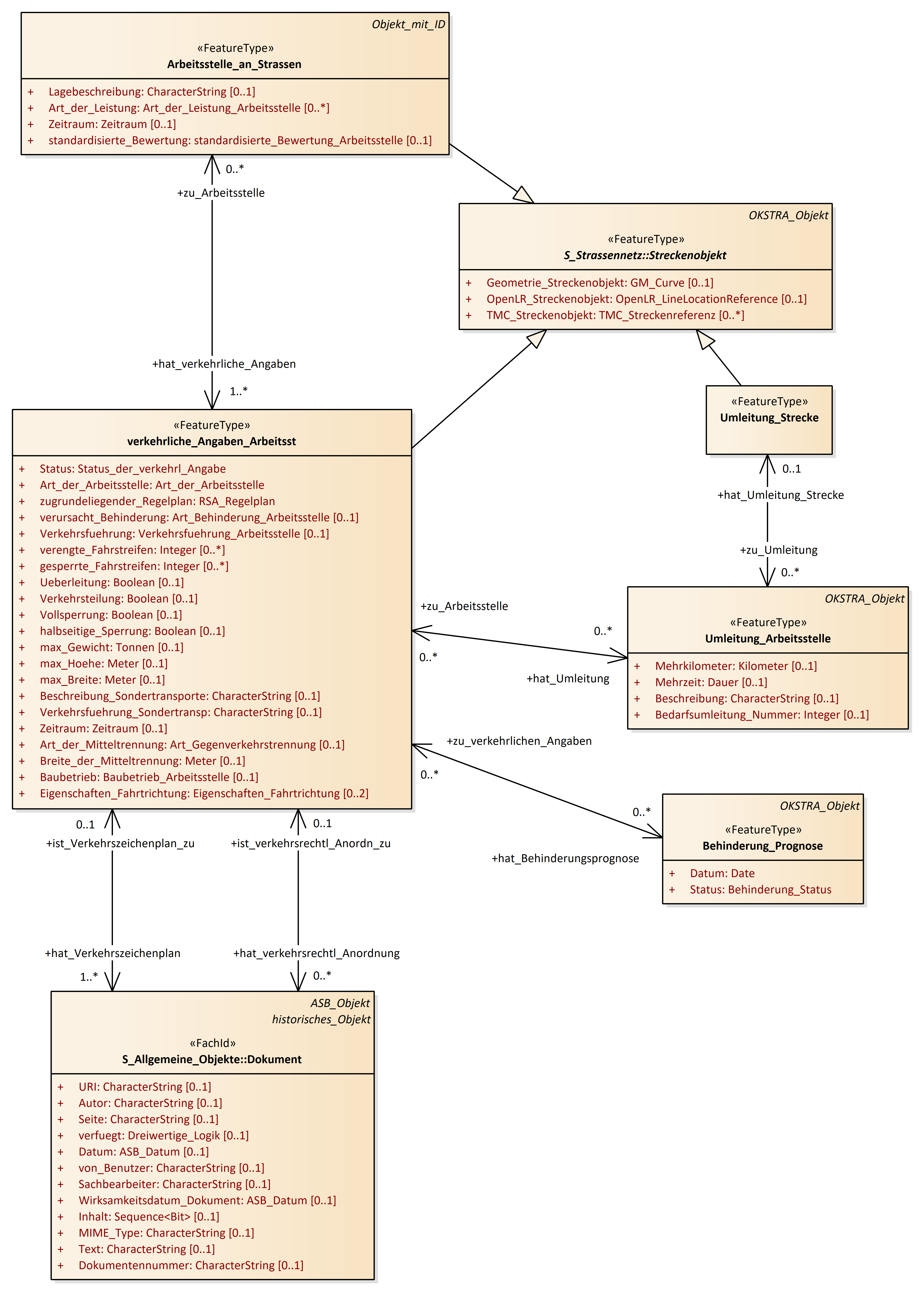
verkehrliche Angaben zur Arbeitsstelle
Abbruch_Einstellung_Arbeitsst
Arbeitsstelle_an_Strassen
Behinderung_Prognose
Durchfuehrender_Arbeitsstelle
Firma_Arbeitsstelle
hist_Meldungszustand_Arbeitsst
Rolle_Arbeitsstelle
Rollenbeschreibung_Arbeitsst
Status_der_Arbeitsstelle
Umleitung_Arbeitsstelle
Umleitung_Strecke
verkehrliche_Angaben_Arbeitsst
Zusatzinformationen_Arbeitsst
zust_Polizeidienstst_Arbeitsst
verkehrliche Angaben zur Arbeitsstelle : Class diagram
Created:
04.05.2017 16:59:45
Modified:
19.11.2024 16:17:32
Project:
Author:
renkert
Version:
1.0
Advanced:
ID:
{FA3B55B6-2537-4e90-AA62-B267DE340628}