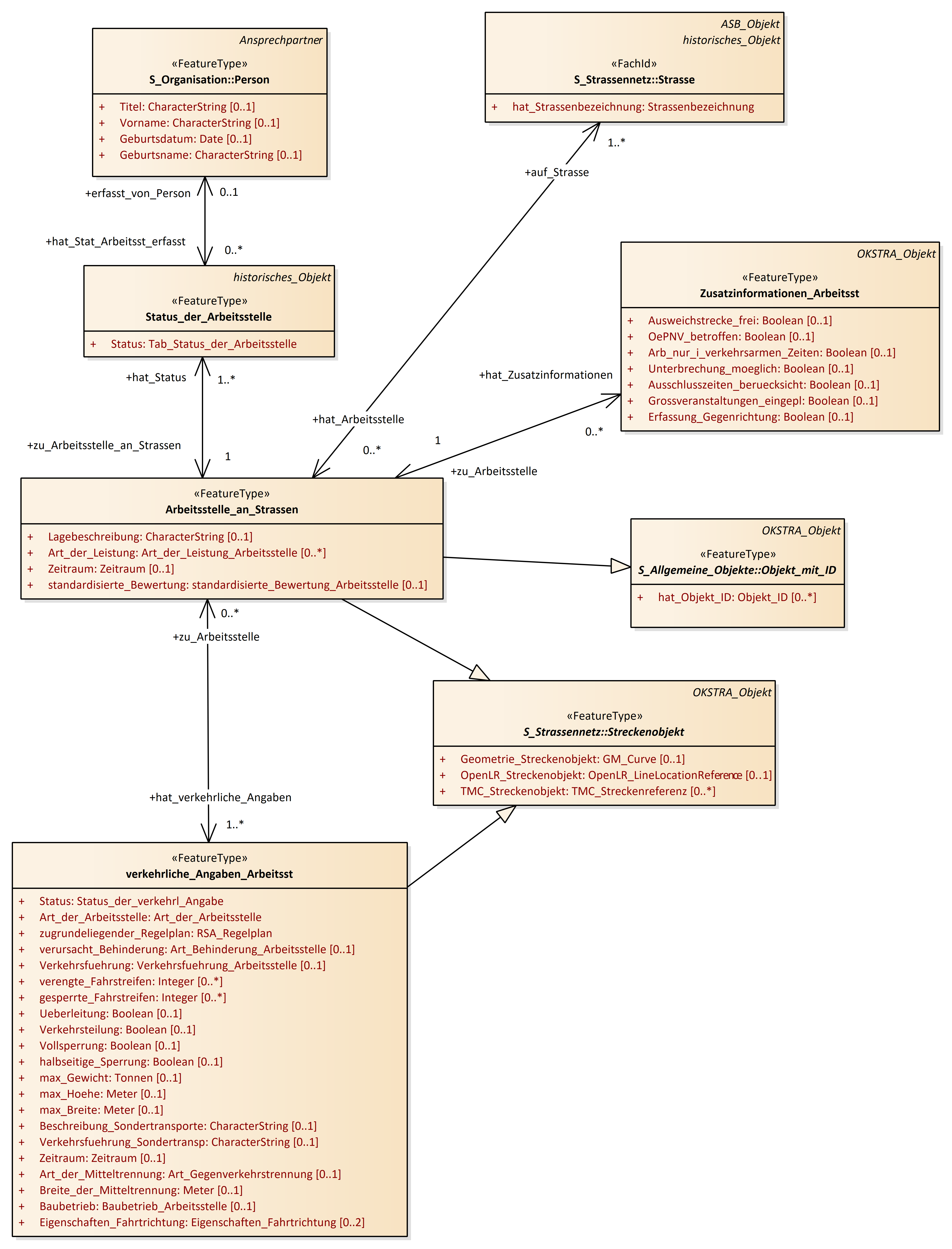
Arbeitsstelle an Straßen
OKSTRA 2.023
/
S_Arbeitsstelle_an_Strassen
/
Arbeitsstelle an Straßen
Project:
Arbeitsstelle an Straßen
Arbeitsstelle an Straßen - Rollen
verkehrliche Angaben zur Arbeitsstelle
Abbruch_Einstellung_Arbeitsst
Arbeitsstelle_an_Strassen
Behinderung_Prognose
Durchfuehrender_Arbeitsstelle
Firma_Arbeitsstelle
hist_Meldungszustand_Arbeitsst
Rolle_Arbeitsstelle
Rollenbeschreibung_Arbeitsst
Status_der_Arbeitsstelle
Umleitung_Arbeitsstelle
Umleitung_Strecke
verkehrliche_Angaben_Arbeitsst
Zusatzinformationen_Arbeitsst
zust_Polizeidienstst_Arbeitsst
Arbeitsstelle an Straßen : Class diagram
Created:
29.03.2011 15:46:38
Modified:
19.11.2024 16:15:38
Project:
Author:
hettwer
Version:
1.0
Advanced:
ID:
{76242776-EE1F-41a8-93F8-5D9D458B9D37}