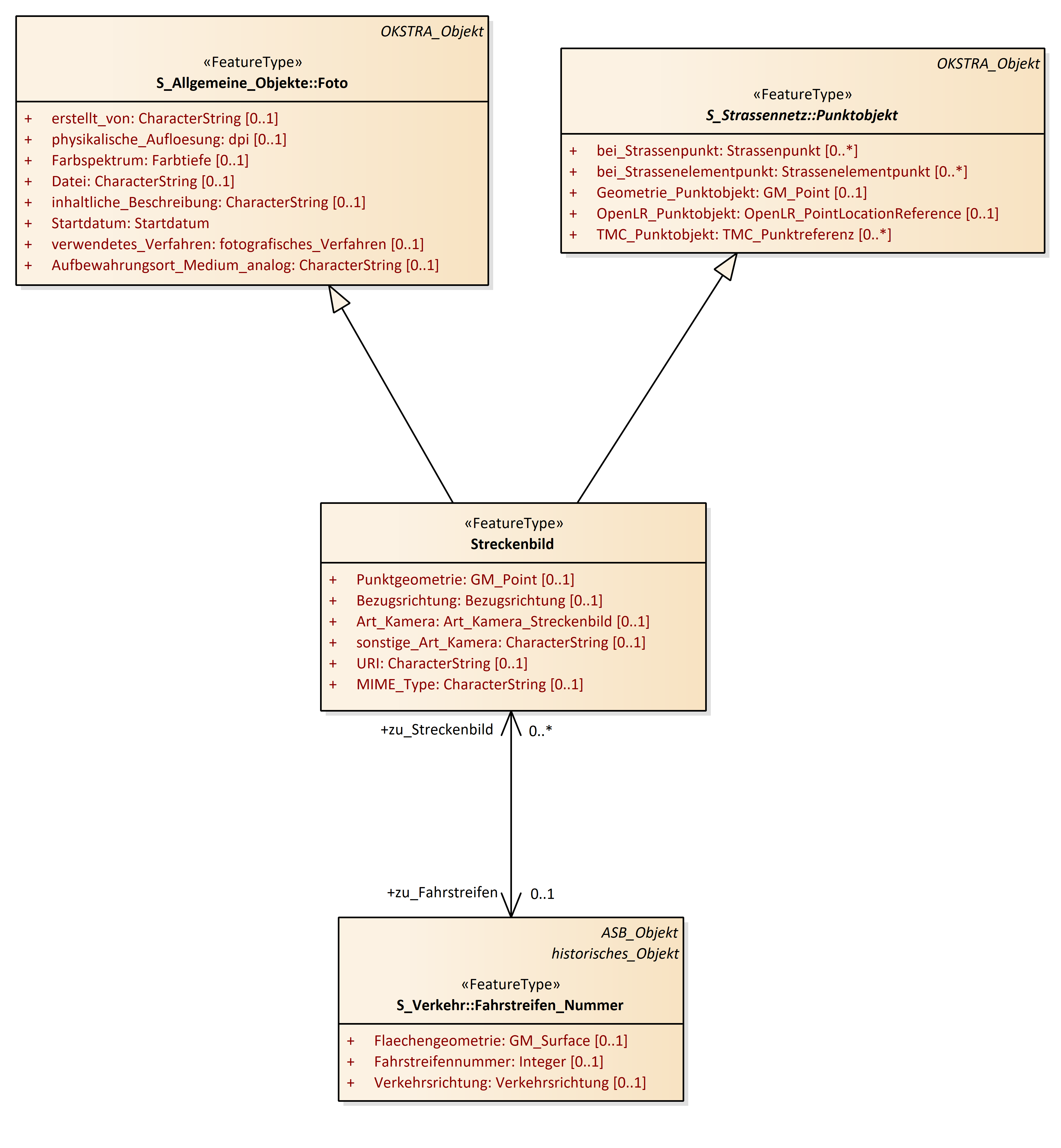
Streckenbild
OKSTRA 2.023
/
S_Strassenzustandsdaten
/
Streckenbild
Project:
Straßenzustandsdaten 1
Straßenzustandsdaten 2
Streckenbild
Streckenbild
ZEB_Bewerter
ZEB_Ereignis
ZEB_Erfasser
ZEB_Objekt
ZEB_Parameter
ZEB_Parameterliste
ZEB_Parameterwert
ZEB_Projekt
ZEB_Subjekt
ZEB_Veranlasser
Streckenbild : Class diagram
Created:
05.04.2011 17:35:45
Modified:
21.11.2024 09:51:56
Project:
Author:
hettwer
Version:
1.0
Advanced:
ID:
{8CF21006-717D-4c8f-8F1E-3D9464294D80}