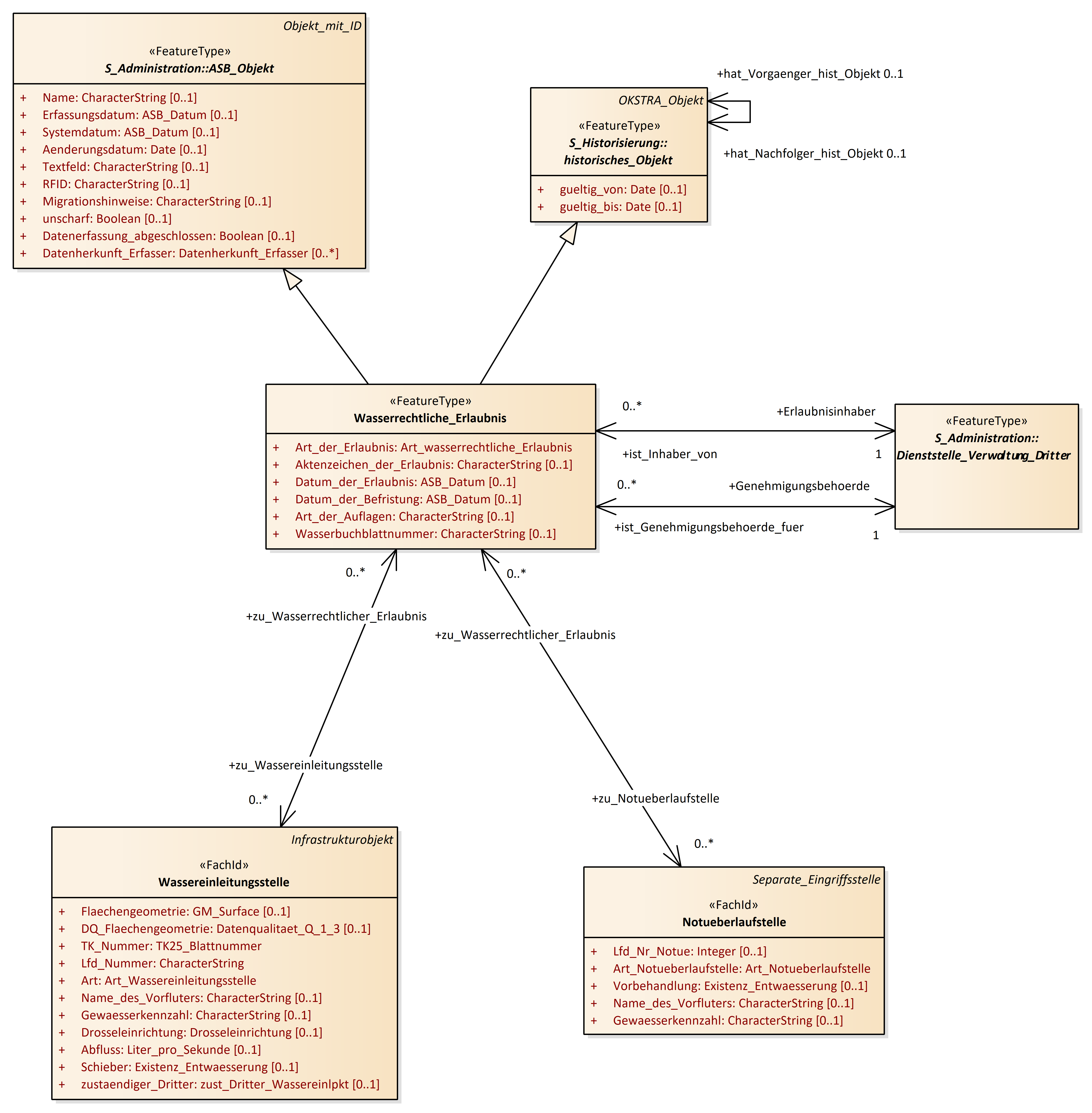
Wasserrechtliche Erlaubnis
OKSTRA 2.023
/
S_Entwaesserung
/
Wasserrechtliche Erlaubnis
Project:
Böschungsversickerung
Einleitung_Dritter
Entwässerte Fläche
Entwässerung_Summe
Notüberlaufstelle
Separate Eingriffsstelle
Teilbaumaßnahme Entwässerung
Vorschalteinrichtung
Wasserableitungspunkt
Wasserableitungsstrecke
Wassereinleitungsstelle
Wasserrechtliche Erlaubnis
Beckenanlage
Boeschungsversickerung
Einleitung_Dritter
Entwaesserte_Flaeche
Entwaesserte_Teilflaeche
Entwaesserung_Summe
Foerdereinrichtung
Notueberlaufstelle
Schacht
Separate_Eingriffsstelle
Sonstige_Flaechen_der_Entwaesserungsanlage
Sonstiger_Entwaesserungspunkt
Strassenablauf
Teilbaumassnahme_Entwaesserung
Vorschalteinrichtung
Wasserableitungspunkt
Wasserableitungsstrecke
Wassereinleitungsstelle
Wasserrechtliche_Erlaubnis
Wasserrechtliche Erlaubnis : Class diagram
Created:
14.01.2020 00:00:00
Modified:
20.11.2024 13:24:17
Project:
Author:
hettwer
Version:
1.0
Advanced:
ID:
{D69A2B97-B817-4af4-9092-B457A55F9F95}