Böschungsversickerung
OKSTRA 2.023
/
S_Entwaesserung
/
Böschungsversickerung
Project:
Böschungsversickerung
Einleitung_Dritter
Entwässerte Fläche
Entwässerung_Summe
Notüberlaufstelle
Separate Eingriffsstelle
Teilbaumaßnahme Entwässerung
Vorschalteinrichtung
Wasserableitungspunkt
Wasserableitungsstrecke
Wassereinleitungsstelle
Wasserrechtliche Erlaubnis
Beckenanlage
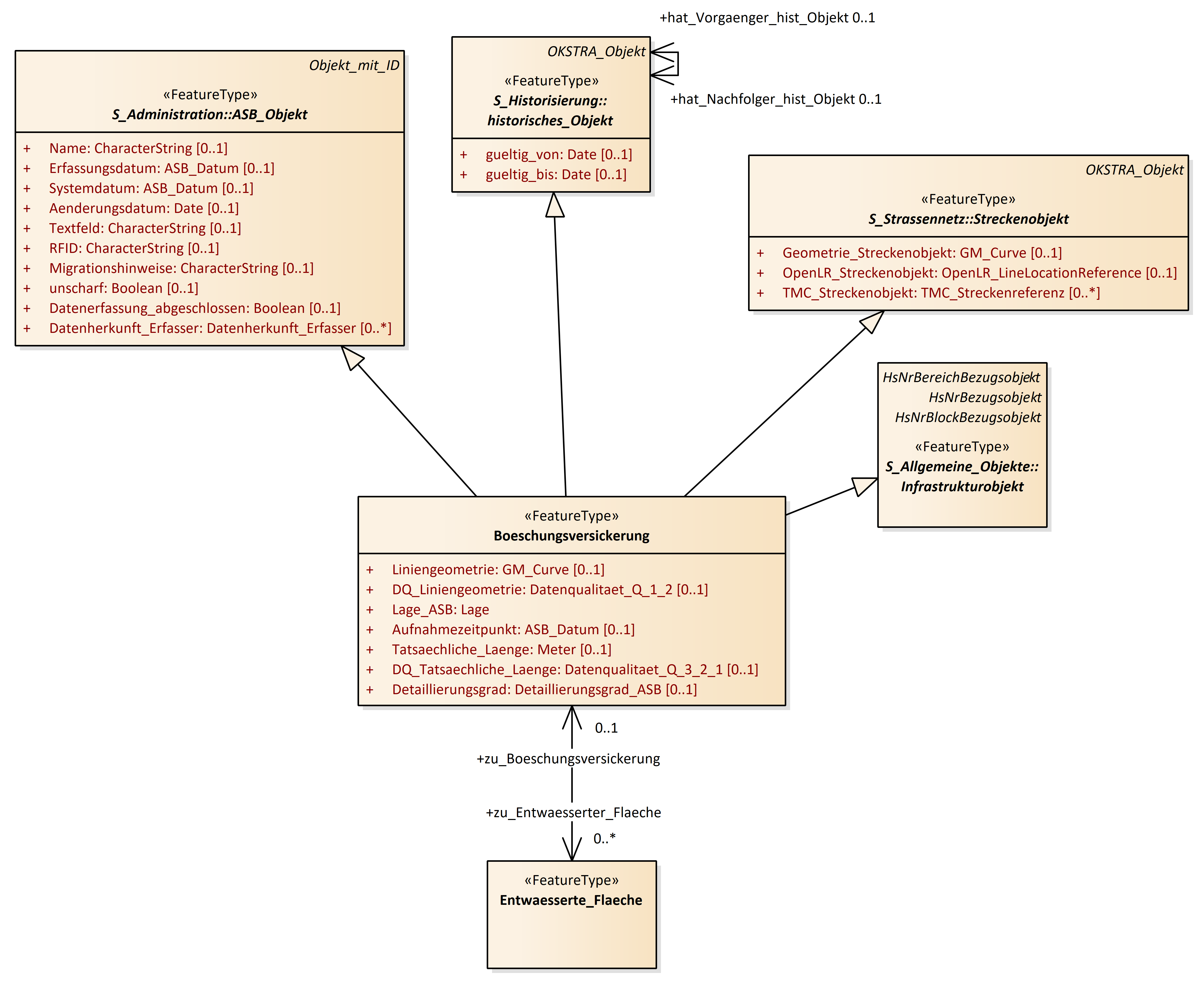
Boeschungsversickerung
Einleitung_Dritter
Entwaesserte_Flaeche
Entwaesserte_Teilflaeche
Entwaesserung_Summe
Foerdereinrichtung
Notueberlaufstelle
Schacht
Separate_Eingriffsstelle
Sonstige_Flaechen_der_Entwaesserungsanlage
Sonstiger_Entwaesserungspunkt
Strassenablauf
Teilbaumassnahme_Entwaesserung
Vorschalteinrichtung
Wasserableitungspunkt
Wasserableitungsstrecke
Wassereinleitungsstelle
Wasserrechtliche_Erlaubnis
Böschungsversickerung : Class diagram
Created:
23.05.2023 09:49:18
Modified:
20.11.2024 13:12:41
Project:
Author:
hettwer
Version:
1.0
Advanced:
ID:
{7D5C7C61-7519-416f-A0E1-FEC46B1C745F}