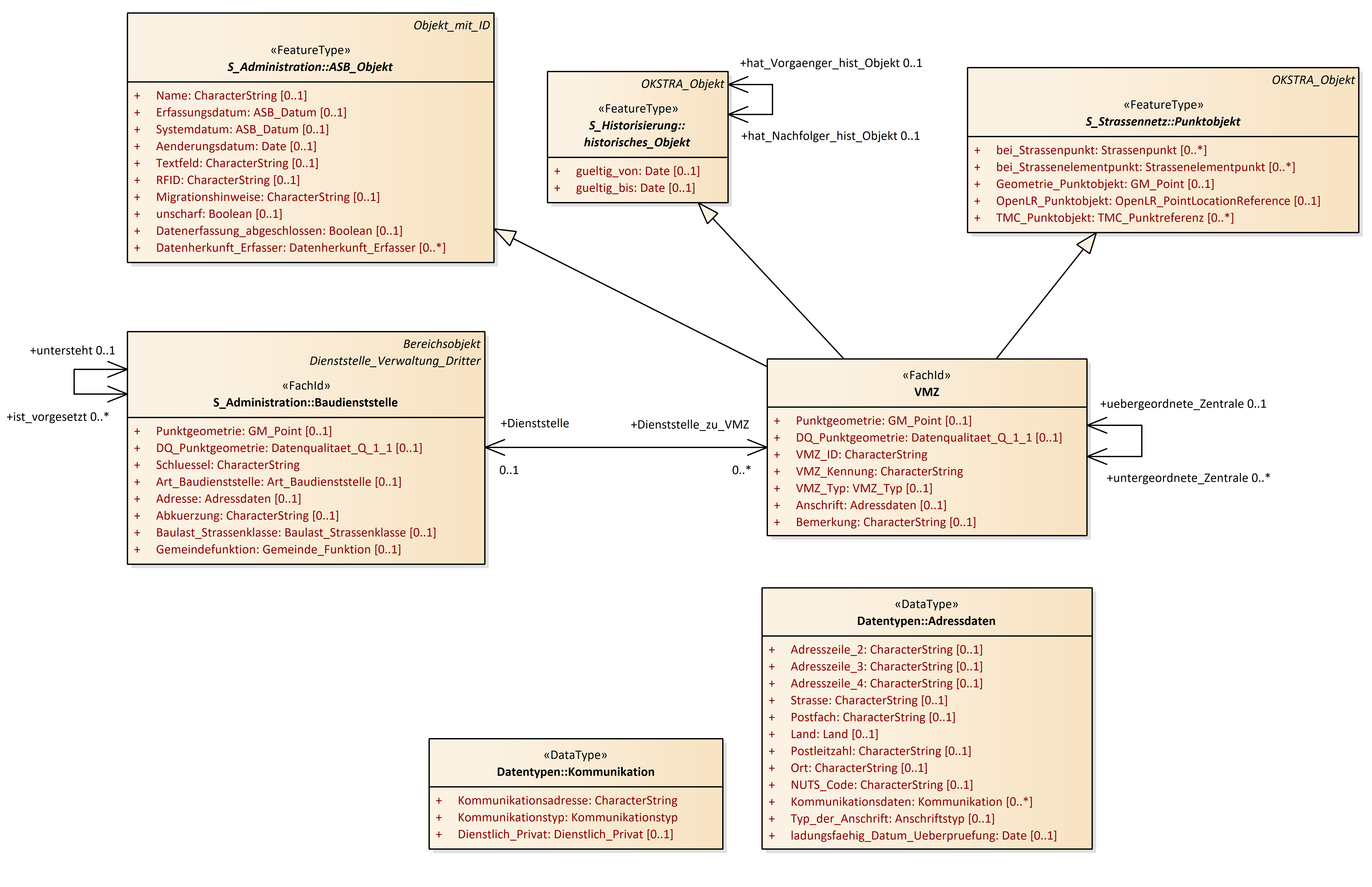
VMZ
OKSTRA 2.023
/
S_Verkehrsbeeinflussungsanlagen
/
VMZ
Project:
VBA
VBA-Detailinformationen
VBA-Summeninformationen
VMZ
Lage_VBA_Punkt
Lage_VBA_Strecke
VBA
VBA_AQ_Detail
VBA_AQ_Summe
VBA_IRS_Detail
VBA_ITS
VBA_MQ_Detail
VBA_MQ_Summe
VBA_SST_Detail
VBA_SST_Summe
VBA_SWS_Detail
VMZ
VMZ : Class diagram
Created:
27.09.2024 17:56:58
Modified:
21.11.2024 10:10:02
Project:
Author:
hettwer
Version:
1.0
Advanced:
ID:
{085AF59E-40AA-49d0-AC50-B1DAB070C88D}