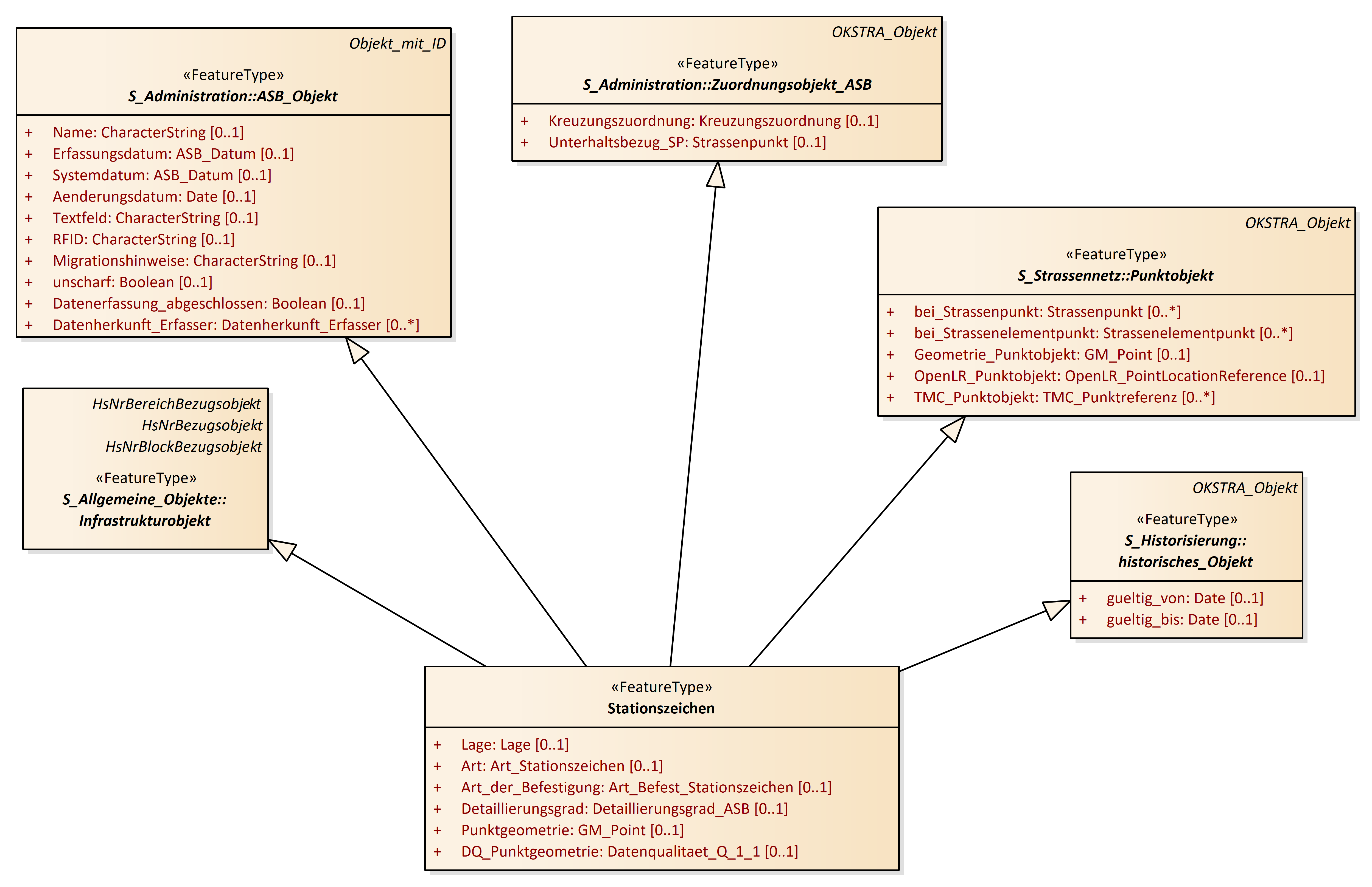
Stationszeichen
OKSTRA 2.023
/
S_Strassenausstattungen
/
Stationszeichen
Project:
Anlage_des_ruhenden_Verkehrs
Anlage_des_ruhenden_Verkehrs - weitere Relationen
Betriebsobjekte
Fahrzeug_Rückhaltesystem
Fußgänger_Rückhaltesystem
Leitung
Rückhaltesystem_Summe
Schutzeinrichtung für Tiere
Sondereinrichtung
Stationszeichen
Straßenausstattung_Punkt und Straßenausstattung_Strecke
Straßenausstattung_seriell
Straßenausstattung_Summe
Abfallentsorgung
Anfangs_Endkonstruktion
Anlage_des_ruhenden_Verkehrs
Anpralldaempfer
Anschlusskonstruktion
Ausstattung_ARV
Befestigte_Flaeche_ARV
Betriebseinrichtung
Betriebsobjekt
Bremsbett
Fahrzeug_Rueckhaltesystem
Fahrzeug_Rueckhaltesystem_Beton_Summe
Fahrzeug_Rueckhaltesystem_Metall_Summe
Flaeche_ARV
Fussgaenger_Rueckhaltesystem_Summe
Fussgaenger_Rueckhsystem
Konzession
Leitung
Nebenanlage
Rueckhaltesystem_Anfang_Ende_Uebergang
Rueckhaltesystem_Summe
Rueckhaltesystemuebergang
Schutzeinrichtung_aus_Beton
Schutzeinrichtung_aus_Stahl
Schutzeinrichtung_fuer_Tiere
Sondereinrichtung
Stationszeichen
Strassenausstattung_Punkt
Strassenausstattung_seriell
Strassenausstattung_Strecke
Strassenausstattung_Summe
Unbefestigte_Flaeche_ARV
Ver_Entsorgungseinrichtung_ARV
Stationszeichen : Class diagram
Created:
06.04.2011 09:09:01
Modified:
20.11.2024 17:55:27
Project:
Author:
hettwer
Version:
1.0
Advanced:
ID:
{45C9BF4F-CE58-4285-A76C-63A9E5F89E32}