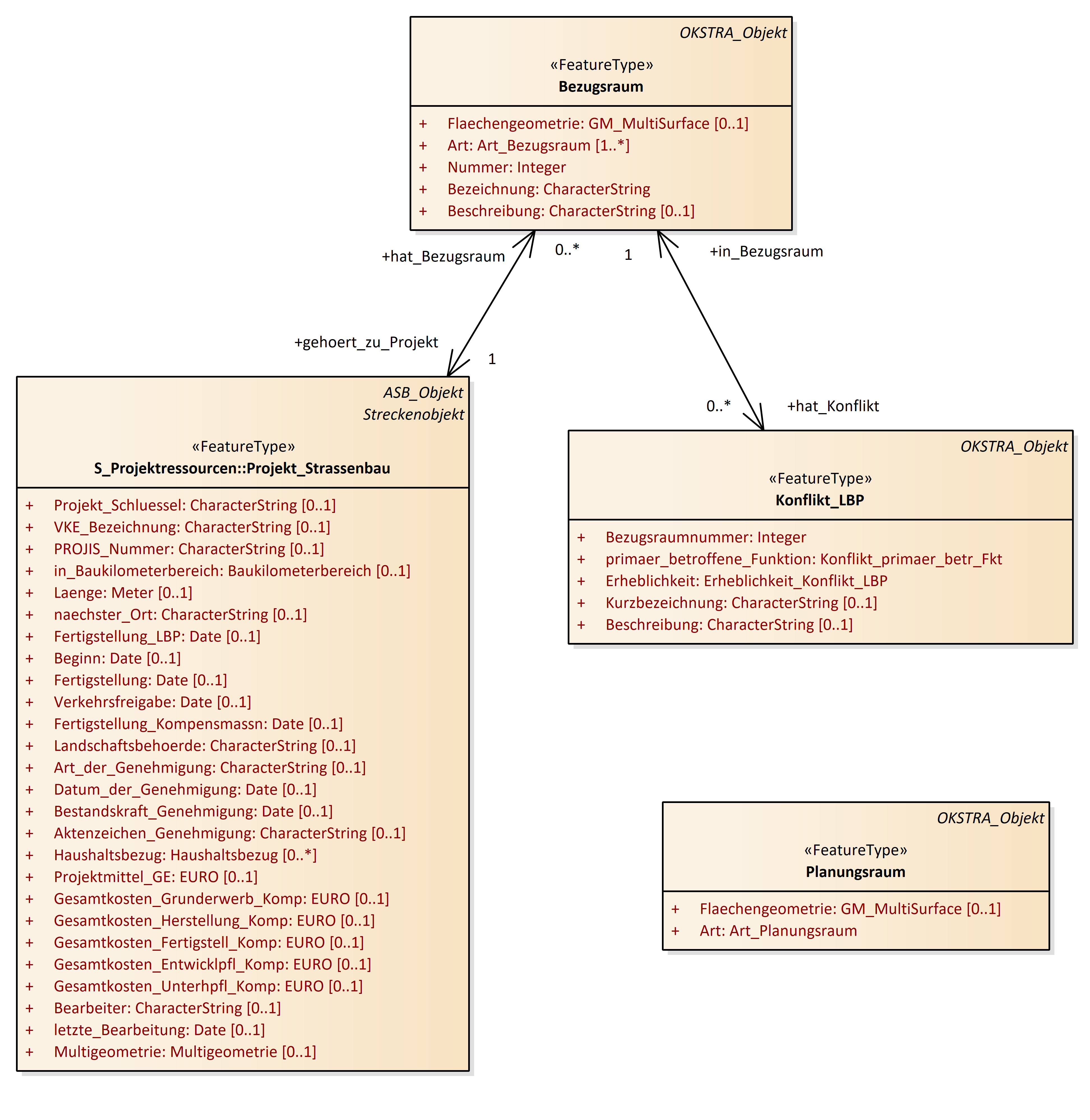
Bezugsraum, Planungsraum
OKSTRA 2.023
/
S_Landschaftsplanung
/
Bezugsraum, Planungsraum
Project:
Bezugsraum, Planungsraum
biologische_Art
Biotop
Boden
FFH_Lebensraumtyp
Funktionsbeziehung
Grundwasserfließrichtung, Kalt_Frischluftbahn
Habitat
Konflikt_LBP
Konfliktbestandteil, Wirkzone
Landschaftsbildelement
Leistungsbeschreibung_STLK
Lpf_Maßnahme
Lpf_Maßnahme - weitere Relationen
Lpf_Objekt
Lpf_Superobjekt
Lpf_Teilmaßnahme
Wert_Funktionselement
Bezugsraum
biologische_Art
Biotop
Biotopentwicklung
Biotopkomplex
Boden
Entwicklungspflege
FFH_Lebensraumtyp
Folgetext_STLK
Fundstelle_biologische_Art
Funktionsbeziehung
Grundwasserfliessrichtung
Habitat
Herstellung_Fertigstpflege
Kalt_Frischluftbahn
Konflikt_LBP
Konfliktbestandteil
Landschaftsbildelement
Leistungsbeschreibung_STLK
Lpf_Geometrie_Teilmassnahme
Lpf_Massnahme
Lpf_Massnahmenbegruendung
Lpf_Massnahmenkomplex
Lpf_Objekt
Lpf_Superobjekt
Lpf_Teilelement
Lpf_Teilmassnahme
Pflanzenart
Planungsraum
STLK_Bezugsobjekt
Tierart
Unterhaltungspflege
Wert_Funktionselement
Wirkzone
Bezugsraum, Planungsraum : Class diagram
Created:
29.03.2011 11:34:13
Modified:
20.11.2024 15:25:00
Project:
Author:
hettwer
Version:
1.0
Advanced:
ID:
{CD716592-EA7C-49f3-AF85-066029A239CA}