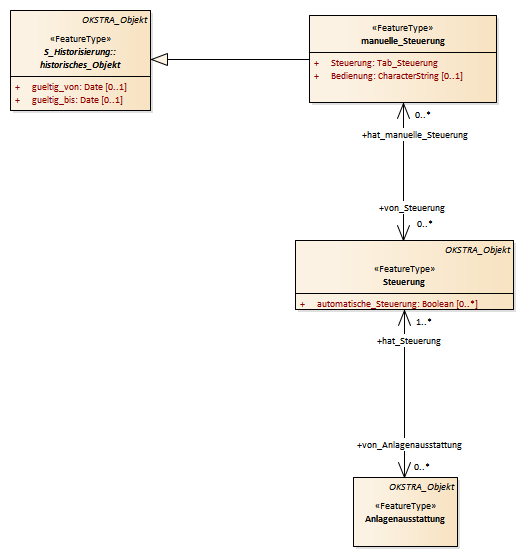
Steuerung : Class diagram
Created:
30.03.2011 10:48:53
Modified:
17.02.2016 16:35:39
Project:
Author:
hettwer
Version:
1.0
Advanced:
ID:
{B8C25C47-393A-4878-BD25-5AEA55B2D13A}