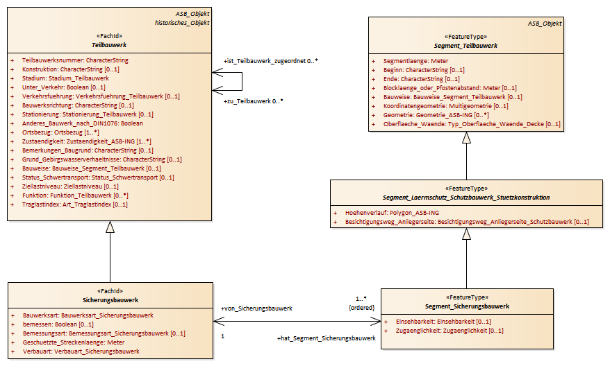
Sicherungsbauwerk : Class diagram
Created:
09.08.2018 00:00:00
Modified:
31.07.2019 16:27:16
Project:
Author:
boehme
Version:
1.0
Advanced:
ID:
{FB872F6D-5FCB-41b5-BF38-383868377163}