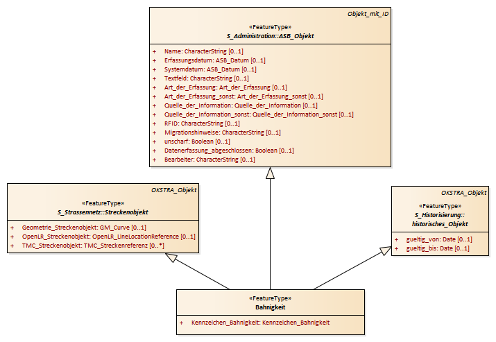
Bahnigkeit : Class diagram
Created:
22.03.2011 17:14:16
Modified:
15.11.2018 09:27:20
Project:
Author:
hettwer
Version:
1.0
Advanced:
ID:
{0B4C6084-A1C7-4856-ADB8-FD01D072F01C}