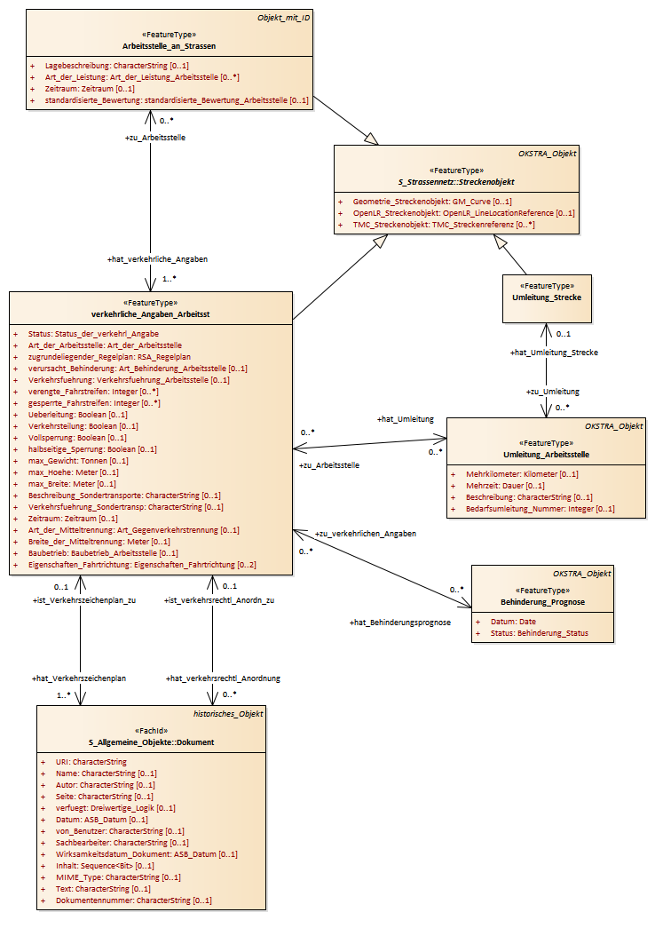
verkehrliche Angaben zur Arbeitsstelle : Class diagram
Created:
04.05.2017 16:59:45
Modified:
13.03.2018 15:31:49
Project:
Author:
renkert
Version:
1.0
Advanced:
ID:
{FA3B55B6-2537-4e90-AA62-B267DE340628}