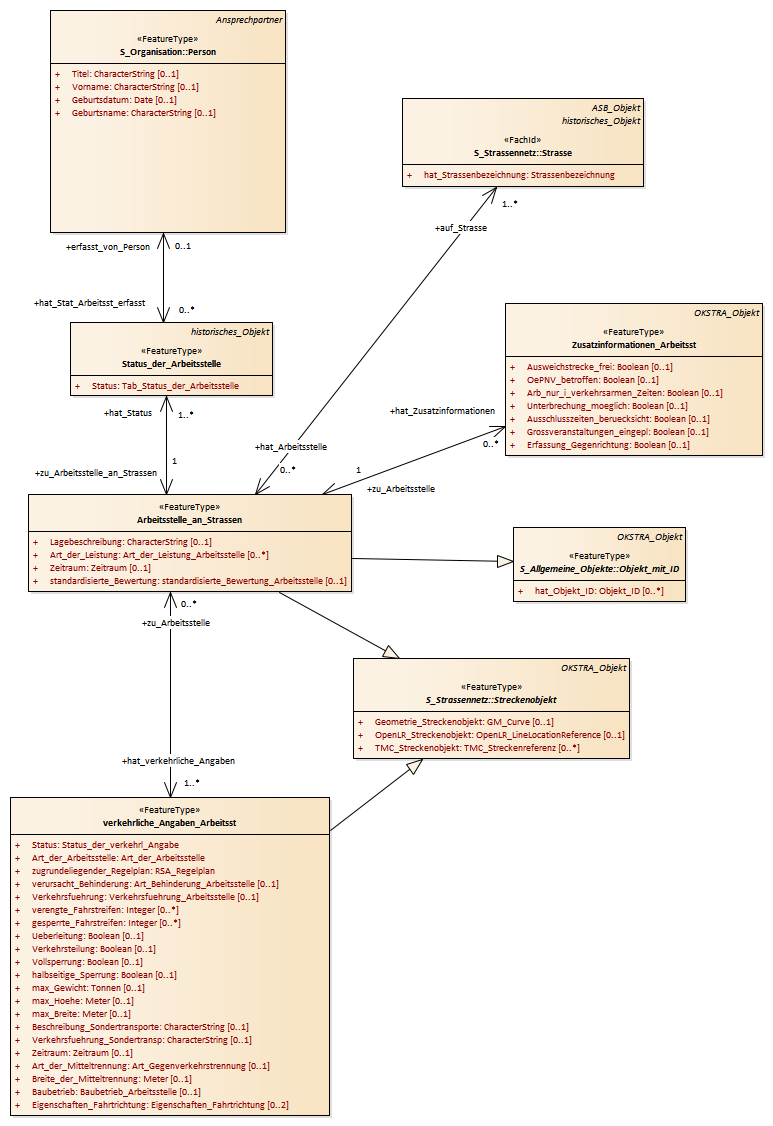
Arbeitsstelle an Straßen : Class diagram
Created:
29.03.2011 15:46:38
Modified:
13.03.2018 16:18:47
Project:
Author:
hettwer
Version:
1.0
Advanced:
ID:
{76242776-EE1F-41a8-93F8-5D9D458B9D37}