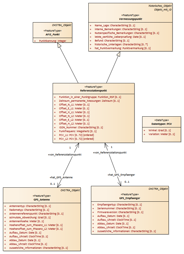
Referenzstationspunkt : Class diagram
Created:
05.04.2011 14:08:31
Modified:
15.11.2018 14:12:24
Project:
Author:
hettwer
Version:
1.0
Advanced:
ID:
{0DD557A4-F0F8-472a-8C51-158AE73BE5CB}