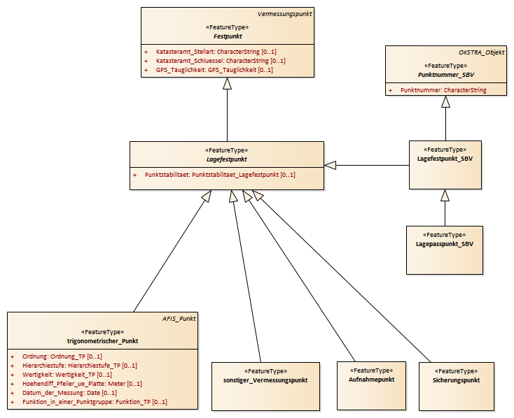
Lagefestpunkt : Class diagram
Created:
05.04.2011 12:06:57
Modified:
04.05.2017 14:51:27
Project:
Author:
hettwer
Version:
1.0
Advanced:
ID:
{86627B5F-CE71-485d-935A-C21387D7281C}