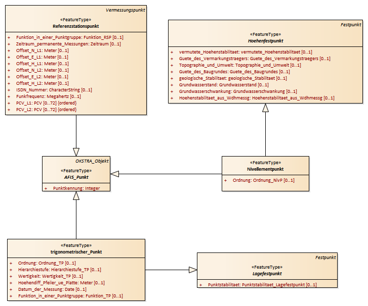
AFIS_Punkt : Class diagram
Created:
05.04.2011 12:13:52
Modified:
17.02.2016 17:55:03
Project:
Author:
hettwer
Version:
1.0
Advanced:
ID:
{8D8644E4-8A1F-40aa-96B4-6AB9AA0E43E4}