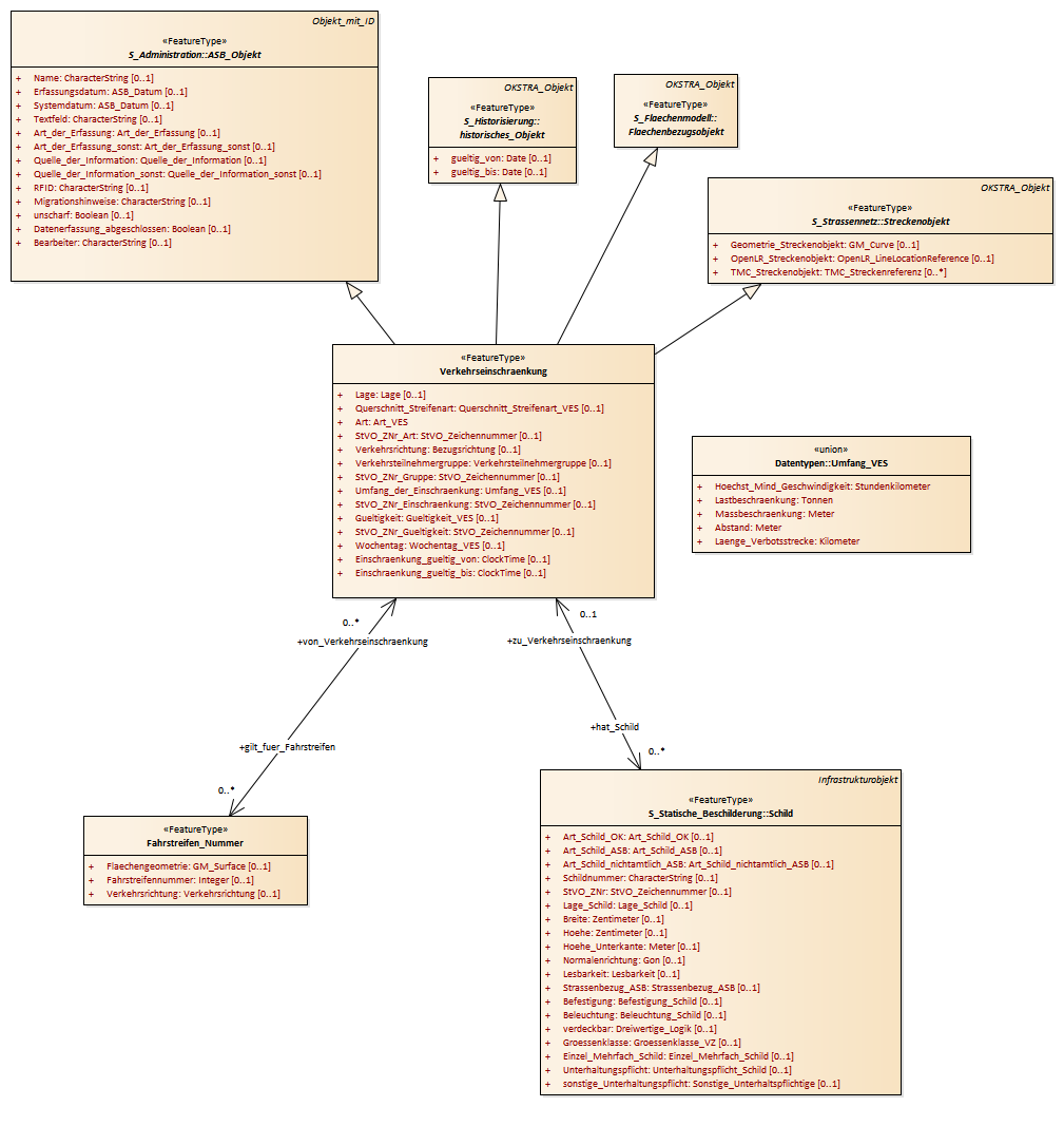
Verkehrseinschränkung : Class diagram
Created:
05.04.2011 14:16:27
Modified:
07.11.2018 09:27:17
Project:
Author:
hettwer
Version:
1.0
Advanced:
ID:
{FF062931-95B3-446c-8EBA-5756DA87B0BD}