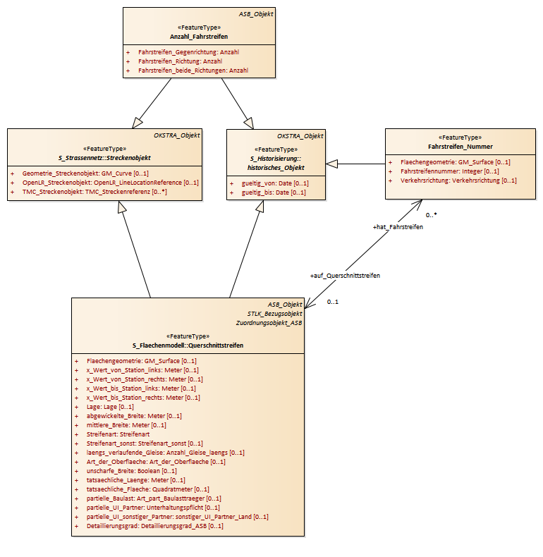
Fahrstreifen : Class diagram
Created:
05.04.2011 14:25:40
Modified:
18.03.2019 11:43:21
Project:
Author:
hettwer
Version:
1.0
Advanced:
ID:
{4554118D-7911-48fb-B553-C758EF73BD17}