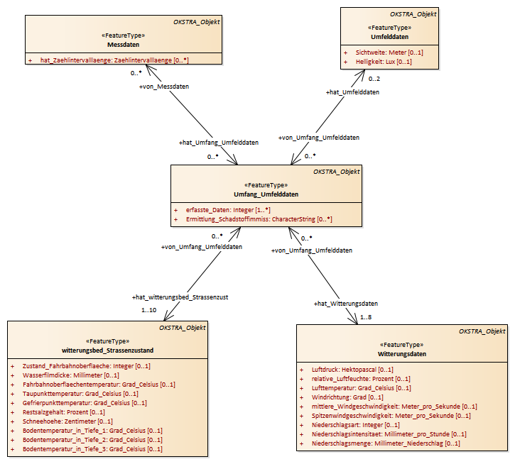
Umfang Umfelddaten : Class diagram
Created:
05.04.2011 15:42:10
Modified:
04.05.2017 14:43:01
Project:
Author:
hettwer
Version:
1.0
Advanced:
ID:
{EC3F5A81-D0A7-4787-A9C4-CC16205E64C7}