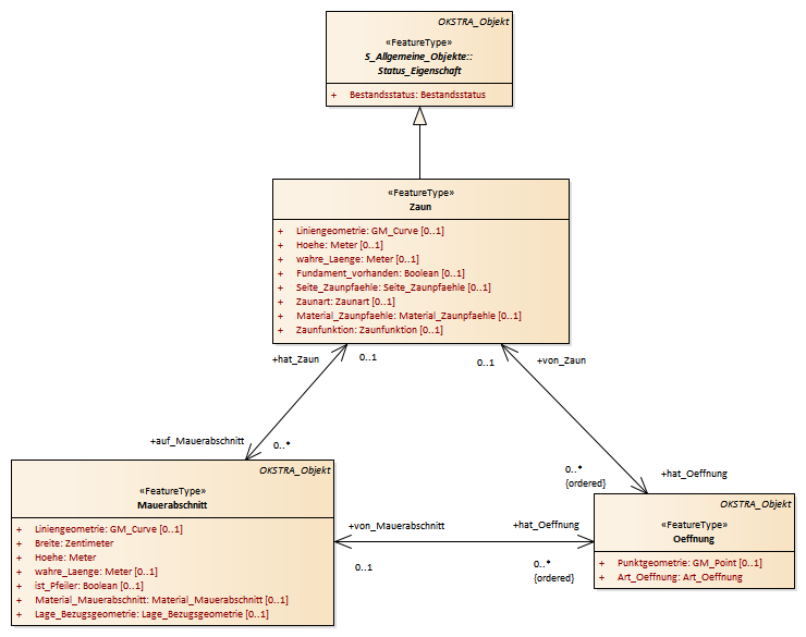
Zaun : Class diagram
Created:
05.04.2011 17:01:17
Modified:
15.11.2018 14:01:55
Project:
Author:
hettwer
Version:
1.0
Advanced:
ID:
{C23156BB-E397-4e38-BBDD-AB086AB678F7}