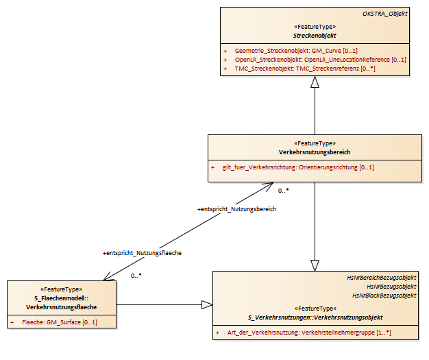
Verkehrsnutzungsbereich : Class diagram
Created:
10.01.2013 10:45:05
Modified:
13.03.2018 15:27:47
Project:
Author:
hettwer
Version:
1.0
Advanced:
ID:
{C1BFE471-53B7-402c-AE1B-B61AA555EB8A}