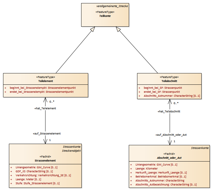
Teilkante, Teilelement, Teilabschnitt : Class diagram
Created:
10.05.2013 12:29:57
Modified:
15.11.2018 13:52:01
Project:
Author:
hettwer
Version:
1.0
Advanced:
ID:
{DE85B431-D087-4726-81BB-76D6E3E188B9}