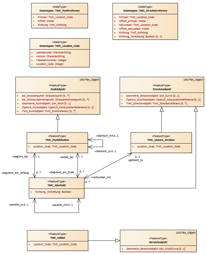
TMC Location Codes : Class diagram
Created:
11.12.2017 15:05:46
Modified:
15.11.2018 13:51:24
Project:
Author:
weidner
Version:
1.0
Advanced:
ID:
{240F0DD6-8F1F-436e-95CB-672FB7606864}