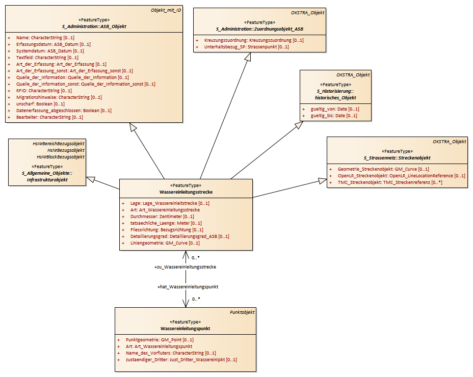
Wassereinleitungsstrecke : Class diagram
Created:
06.04.2011 09:20:18
Modified:
15.11.2018 13:41:46
Project:
Author:
hettwer
Version:
1.0
Advanced:
ID:
{BA52A24B-4F5B-4449-B16D-CCB2740D2035}