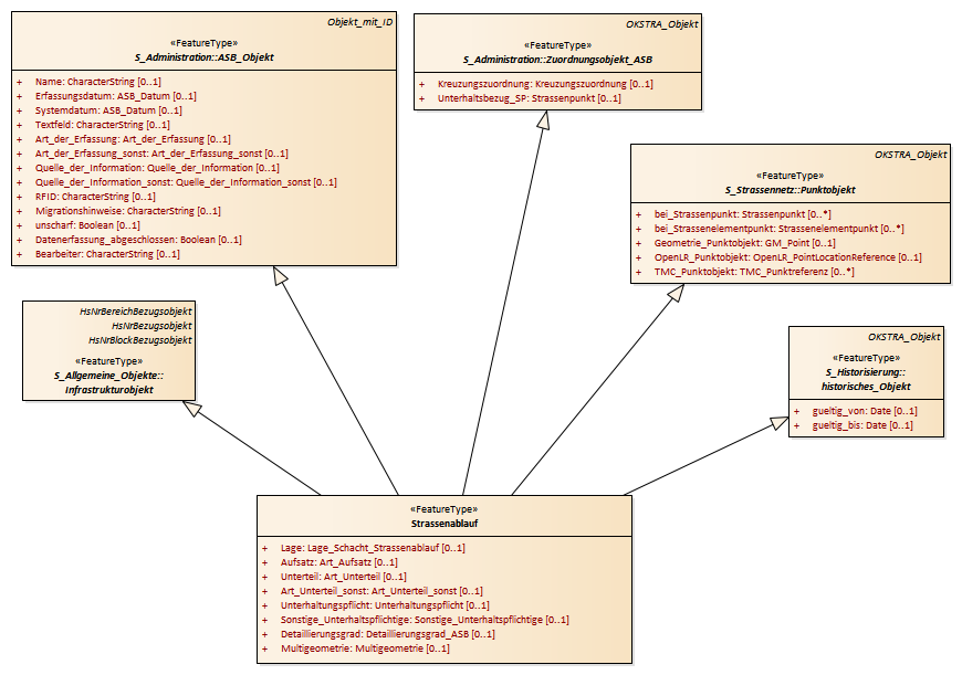
Straßenablauf : Class diagram
Created:
06.04.2011 09:57:16
Modified:
15.11.2018 13:35:44
Project:
Author:
hettwer
Version:
1.0
Advanced:
ID:
{2BA0A182-BD29-468d-AD73-E6889432FCF5}