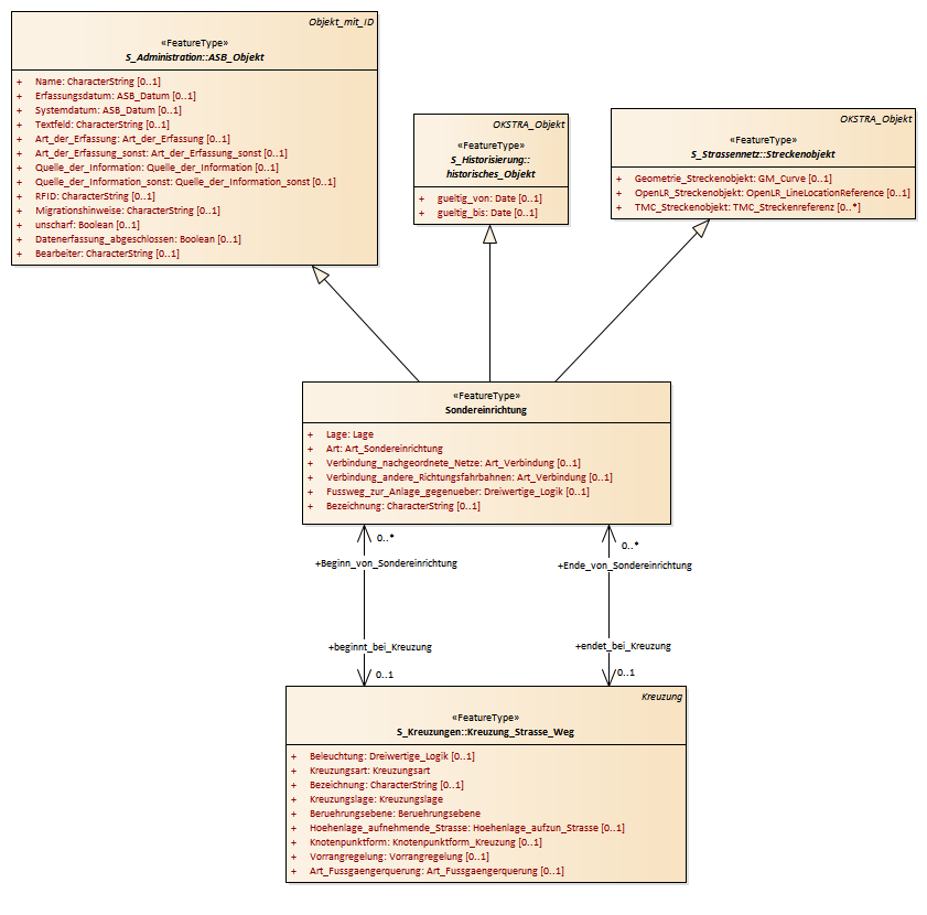
Sondereinrichtung : Class diagram
Created:
05.04.2011 17:50:53
Modified:
13.03.2018 15:47:24
Project:
Author:
hettwer
Version:
1.0
Advanced:
ID:
{B78C5616-57F9-4063-B062-475FE009A7A7}