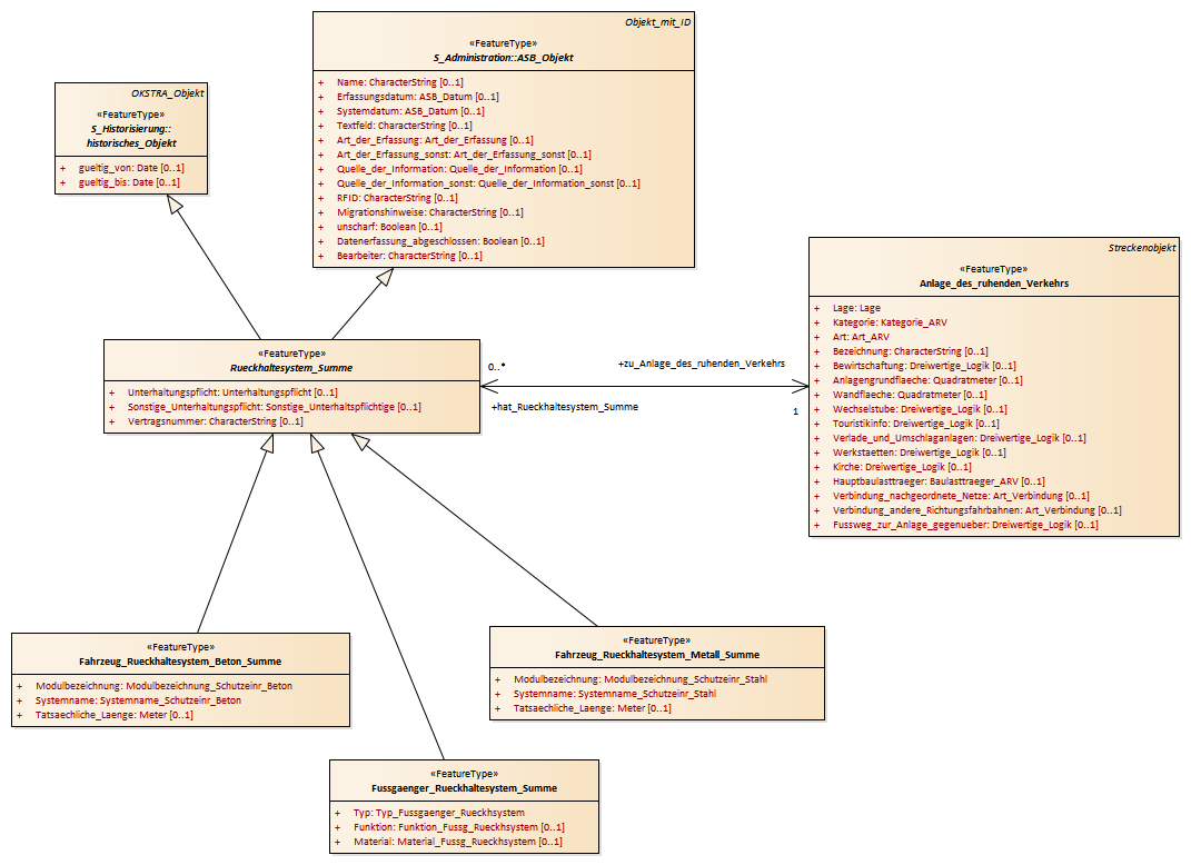
Rückhaltesystem_Summe : Class diagram
Created:
16.07.2014 16:41:39
Modified:
16.05.2017 11:58:52
Project:
Author:
hettwer
Version:
1.0
Advanced:
ID:
{D77561D8-3841-4fe7-9894-1169ADEA8CF9}