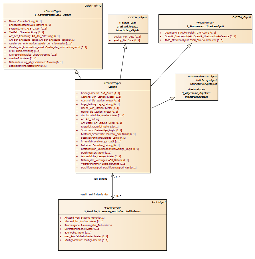
Leitung : Class diagram
Created:
06.04.2011 09:15:51
Modified:
15.11.2018 13:33:40
Project:
Author:
hettwer
Version:
1.0
Advanced:
ID:
{0DD1ECA6-2EEE-489f-870F-42013E6DE599}