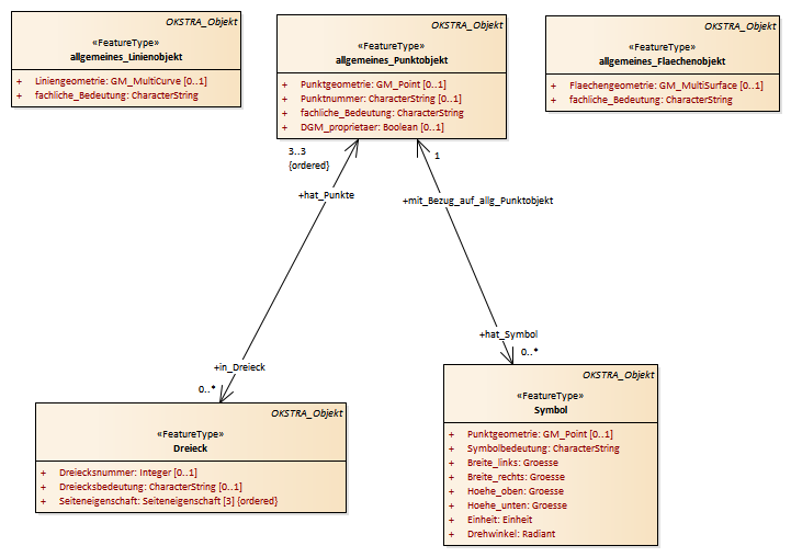
Allgemeine Geometrieobjekte : Class diagram
Created:
29.03.2011 14:49:33
Modified:
19.02.2015 14:42:01
Project:
Author:
hettwer
Version:
1.0
Advanced:
ID:
{B5482199-51F3-4a69-8B68-AD6472F02EBF}