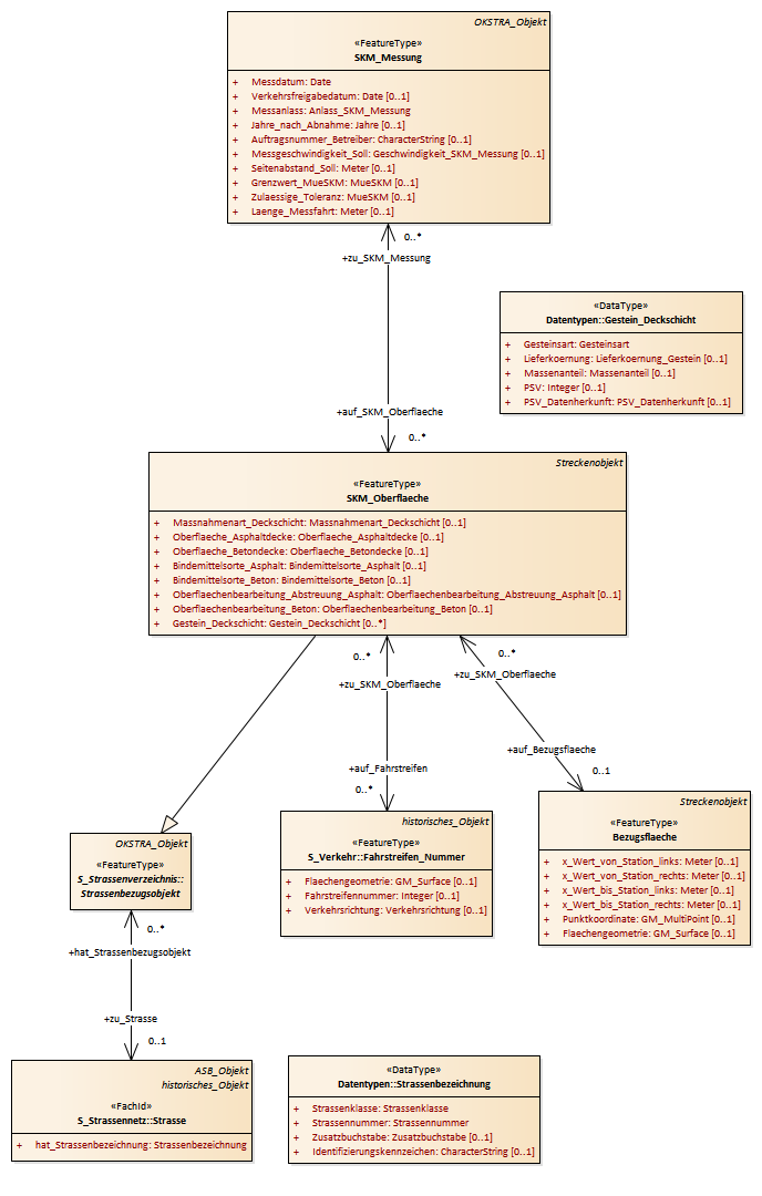
SKM_Oberflaeche : Class diagram
Created:
17.01.2019 14:34:34
Modified:
08.05.2019 13:25:09
Project:
Author:
hettwer
Version:
1.0
Advanced:
ID:
{704AF603-7144-4126-B5E5-B3A0AC9A79A1}